ดาวน์โหลดโปรแกรมฟรี
       
   สมัครสมาชิก   เข้าสู่ระบบ

Dipiscan (โปรแกรม Dipiscan เช็ค IP สแกนระบบ Network ฟรี)

 
Dipiscan (โปรแกรม Dipiscan เช็ค IP สแกนระบบ Network ฟรี)
เมื่อ : 17 กุมภาพันธ์ 2564
ผู้เข้าชม : 9,782
ดาวน์โหลดโปรแกรม Dipiscan เช็ค IP ค้นหา IP ในวง LAN หรือระบบ Network ฟรี สแกนทีเดียวโชว์หมดว่าใครเชื่อมต่ออยู่บ้าง

 
 
 
 
 
โหวตให้คะแนน
 
ดาวน์โหลด
 
(ครั้ง)
368
 
(ทั้งหมด)
1
 
(สัปดาห์ก่อน)
 
 

ข้อมูลทั่วไป ก่อน ดาวน์โหลดโปรแกรม

เวอร์ชัน 2.6
ปรับปรุงเมื่อ
(Last Updated : February 17, 2021)
ผู้เข้าชม 9,782 ครั้ง
ผู้พัฒนา
ระบบปฏิบัติการ (OS)
Windows XP , Windows Vista , Windows 7 (Seven) , Windows 8 , Windows 8.1 , Windows 10
 
 
0 Dipiscan+%28%E0%B9%82%E0%B8%9B%E0%B8%A3%E0%B9%81%E0%B8%81%E0%B8%A3%E0%B8%A1+Dipiscan+%E0%B9%80%E0%B8%8A%E0%B9%87%E0%B8%84+IP+%E0%B8%AA%E0%B9%81%E0%B8%81%E0%B8%99%E0%B8%A3%E0%B8%B0%E0%B8%9A%E0%B8%9A+Network+%E0%B8%9F%E0%B8%A3%E0%B8%B5%29
A- A+
แชร์หน้าเว็บนี้ :

โปรแกรมเช็คไอพี Dipiscan

โปรแกรมเช็คไอพี Dipiscan

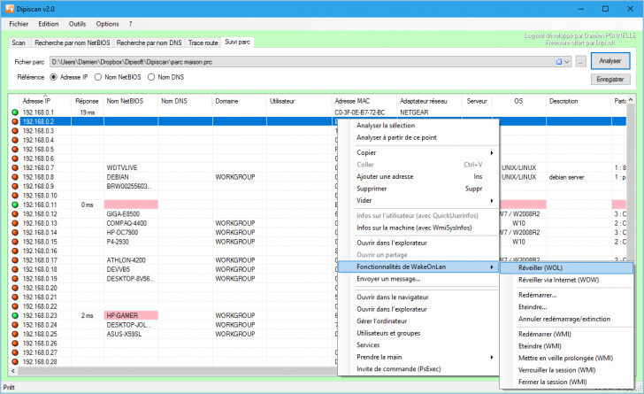
Dipiscan (โปรแกรม Dipiscan เช็ค IP ในระบบ Network ฟรี) : สำหรับเจ้าตัวนี้ มีชื่อว่า โปรแกรม Dipiscan มันเป็นโปรแกรมสแกนระบบเน็ตเวิร์ค (Scan Network) ขนาดพกพา (Portable) ใช้ค้นหา IP ที่อยู่ใน Network แบบง่ายๆ ด้วยการคลิกเพียงครั้งเดียว 

ความสามารถ (Features) ของโปรแกรม Dipiscan คือการค้นหา IP ต่างๆ ที่เชื่อมต่ออยู่ในระบบ Network พร้อมกับแสดงรายละเอียดว่าเชื่อมต่ออยู่หรือไม่ด้วยสีเขียวและแดง รวมถึงแสดงรายละเอียดที่อยู่ IP นั้นๆ ว่า MAC Address คืออะไร ใช้ระบบปฏิบัติการอะไร (OS) รวมไปถึงชื่อที่ใช้เชื่อมต่อ และชื่อโดเมน (Domain) อีกด้วย 

โดยผู้ใช้สามารถตรวจสอบรายละเอียดเพื่อเอาเข้าข้อมูลไปใช้งานต่อได้ เช่น ต้องการจะตั้งให้ เราเตอร์ล็อกการจ่าย IP ก็เก็บข้อมูล MAC Address และชื่ออุปกรณ์ แต่ถ้าอยากจะเช็คการเชื่อมต่อเฉยๆ ก็แค่ดูที่สัญลักษณ์ว่าเป็นสีเขียวหรือสีแดง นี่เป็นตัวอย่าง ยังมีอีกหลายอย่างเลยที่เอาไปใช้งานต่อได้

แต่สำหรับเรื่องภาษาของโปรแกรม Dipiscan น่าจะมีปัญหาสำหรับผู้ใช้งาน เพราะว่ามันไม่ใช่ทั้งภาษาไทย และภาษาอังกฤษ แต่เป็นภาษาฝรั่งเศษ คนทั่วไปอาจจะไม่เข้าใจว่าปุ่มไหนใช้ทำอะไร แต่สำหรับคนที่เคยใช้งานโปรแกรมแนวๆ นี้มาก่อน น่าจะเดาวิธีการใช้ได้


Note : โปรแกรม Dipiscan นี้ ทางผู้พัฒนาโปรแกรม (Program Developer) เขาได้แจกให้ทุกคนได้นำไปใช้กันฟรีๆ (FREE) โดยคุณไม่ต้องเสียค่าใช้จ่ายใดๆ ทั้งสิ้น

นอกจากนี้แล้ว คุณยังสามารถที่จะ ติดต่อกับทาง ผู้พัฒนาโปรแกรมนี้ได้ผ่านทางช่องทางเว็บไซต์ : https://www.dipisoft.com/as_pstgst.php?lng=fr&typ=ma (ภาษาฝรั่งเศษ) ได้ทันทีเลย


This program is called "Dipiscan"., It is a fast and capable network scanner, but if you're already using something like Angry IP Scanner, that might not be enough to win you over.

What's more interesting is the program's configurability. This isn't just about number of pings, delays and timeouts, you can also define how almost every detail is retrieved: NetBIOS, WMI, NBTStat, ARP, API and more. The program can use custom methods to access the internet, other systems and ActiveDirectory, choose exactly which fields to include in the report, and even add new ones.

 
0 Dipiscan+%28%E0%B9%82%E0%B8%9B%E0%B8%A3%E0%B9%81%E0%B8%81%E0%B8%A3%E0%B8%A1+Dipiscan+%E0%B9%80%E0%B8%8A%E0%B9%87%E0%B8%84+IP+%E0%B8%AA%E0%B9%81%E0%B8%81%E0%B8%99%E0%B8%A3%E0%B8%B0%E0%B8%9A%E0%B8%9A+Network+%E0%B8%9F%E0%B8%A3%E0%B8%B5%29
แชร์หน้าเว็บนี้ :
 
 
 
 
Software  

โปรแกรมที่เกี่ยวข้อง !

 
Comment  

ความคิดเห็น ()

Spacer
 
ส่งโปรแกรม
Submit Software

บริการเช็คความเร็วเน็ต (Speedtest) และ เช็คไอพี (Check IP)

บริการเช็คความเร็วเน็ต (Speedtest) ใช้ทดสอบความเร็วเน็ต พร้อมบริการ เช็คไอพี ตรวจสอบความถูกต้องไอพีของคุณ