
DNS Benchmark Tool (โปรแกรมทดสอบความเร็ว ความเสถียร ความปลอดภัย DNS Server) : โปรแกรมนี้มีชื่อว่า "โปรแกรมทดสอบความเร็ว ความเสถียร ความปลอดภัย DNS Benchmark Tool" เป็นโปรแกรมที่เหมาะสำหรับฝ่าย IT และ Cybersecurity และผู้ใช้งานคอมพิวเตอร์ทั่วไป ที่ต้องการให้ใช้งานอินเทอร์เน็ตได้เร็วขึ้น โปรแกรมนี้จะช่วยค้นหา DNS Server ที่เร็วที่สุดในพื้นที่ของคุณ
ข้อมูลเพิ่มเติม : Domain Name System คืออะไร ? DNS คืออะไร ?
โปรแกรมทดสอบความเร็ว ความเสถียร ความปลอดภัย DNS Benchmark Tool สามารถรันการทดสอบและเปรียบเทียบ DNS Server หลายตัวในระบบเดียว รองรับการทดสอบทั้งแบบ UDP, TCP, DoH และ DoT โดยสามารถวิเคราะห์ประสิทธิภาพได้ทั้งด้าน ความเร็วเน็ต (Speedtest) ความเสถียร (Stability) ความปลอดภัย (Security) และมาตรฐานการใช้งาน (Standards) ผู้ใช้งานสามารถเลือก DNS Server สาธารณะที่ต้องการทดสอบ รวมถึงการเพิ่ม DNS Server ภายในองค์กร (ด้วยคำสั่ง Custom Server) พร้อมกำหนดรูปแบบการทดสอบได้ตามต้องการ เพื่อทดสอบในสภาพแวดล้อมจริง และเริ่มการทดสอบได้ทันทีด้วยขั้นตอนที่ไม่ซับซ้อน
ภายใน โปรแกรมทดสอบความเร็ว ความเสถียร ความปลอดภัย DNS Benchmark Tool มาพร้อมระบบวิเคราะห์ผลที่แสดงค่าที่สำคัญ เช่น ความเร็วในการตอบสนอง อัตราความสำเร็จ และความสามารถด้านความปลอดภัยอย่าง DNSSEC และการบล็อกภัยคุกคาม อีกทั้งยังสามารถบันทึกผลลัพธ์เป็น ไฟล์ CSV และ HTML รวมถึงบันทึกค่า Settings เพื่อใช้ทำการทดสอบในครั้งถัดไปได้ ช่วยให้การวิเคราะห์และเลือกใช้งาน DNS Server เป็นไปอย่างแม่นยำและมีประสิทธิภาพมากยิ่งขึ้น
โปรแกรมทดสอบความเร็ว ความเสถียร ความปลอดภัย DNS Benchmark Tool ถูกออกแบบตามแนวทาง Best Practice ด้าน Cybersecurity เช่น NIST Cybersecurity Framework (CSF), ISO/IEC 27001 และ CIS Controls v8 เพื่อช่วยให้ธุรกิจสามารถเลือก DNS Server ที่เหมาะสมทั้งด้านประสิทธิภาพ และความปลอดภัย ลดความเสี่ยงจากภัยคุกคามทางไซเบอร์

โปรแกรมทดสอบความเร็ว ความเสถียร ความปลอดภัย DNS Benchmark Tool รองรับการเลือก Protocol สำหรับทดสอบ DNS Server ได้แก่ UDP, TCP, DoH และ DoT โดยผู้ใช้งานสามารถเลือกได้ตามวัตถุประสงค์ เช่น ใช้ UDP และ TCP สำหรับวัดความเร็วทั่วไป หรือเลือก DoH และ DoT สำหรับทดสอบการเข้ารหัสและความปลอดภัย โดยสามารถเลือกหลาย Protocol พร้อมกันได้
ความสามารถในการเลือก Protocol ที่จะทำการทดสอบของ โปรแกรมทดสอบความเร็ว ความเสถียร ความปลอดภัย DNS Benchmark Tool ช่วยให้ได้การทดสอบที่สะท้อนการใช้งานจริงได้แม่นยำยิ่งขึ้น ไม่ว่าจะเป็นการเปรียบเทียบความเร็วในการตอบสนอง หรือการตรวจสอบความสามารถในการเข้ารหัสข้อมูล ช่วยให้ผู้ใช้งานสามารถวิเคราะห์และเลือกใช้งาน DNS Server ได้ตรงตามความต้องการทั้งในด้านประสิทธิภาพและความปลอดภัย

โปรแกรมทดสอบความเร็ว ความเสถียร ความปลอดภัย DNS Benchmark Tool เปิดให้ผู้ใช้งานเลือก DNS Server ที่ต้องการนำมาทดสอบได้จากรายการที่มีให้ เช่น Cloudflare, Google Public DNS, Quad9, OpenDNS และ AdGuard DNS โดยสามารถเลือกหลายตัวพร้อมกันเพื่อใช้ในการเปรียบเทียบภายใต้เงื่อนไขเดียวกัน การเลือก DNS Server หลายตัวพร้อมกันช่วยให้สามารถเปรียบเทียบผลลัพธ์ได้ภายใต้เงื่อนไขเดียวกัน ทำให้เห็นความแตกต่างของแต่ละผู้ให้บริการได้ชัดเจนมากขึ้น ไม่ว่าจะเป็นการตอบสนองหรือความเสถียรในการใช้งานจริง

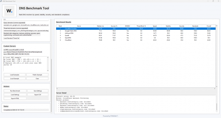
โปรแกรมทดสอบความเร็ว ความเสถียร ความปลอดภัย DNS Benchmark Tool รองรับการเพิ่ม DNS Server ได้เองในส่วน Custom Server โดยผู้ใช้งานสามารถกรอกข้อมูลตามรูปแบบที่กำหนด (ตามตัวอย่างที่แสดงในหน้าโปรแกรม) ซึ่งสามารถเพิ่มได้ทั้ง DNS Server สาธารณะ และ DNS Server ภายในองค์กร ทำให้สามารถตรวจสอบประสิทธิภาพของระบบที่ใช้งานอยู่จริงได้แม่นยำยิ่งขึ้น โดยมีปุ่มตัวช่วยอย่าง Load Examples, Public Example และ Local Example สำหรับแสดงตัวอย่างการกรอกข้อมูล DNS Server ที่ต้องการทดสอบ รวมถึงมีปุ่ม Clear สำหรับล้างข้อมูล

โปรแกรมทดสอบความเร็ว ความเสถียร ความปลอดภัย DNS Benchmark Tool มีส่วน Benchmark Settings สำหรับกำหนดเงื่อนไขก่อนเริ่มทดสอบ โดยผู้ใช้งานสามารถตั้งค่าจำนวนรอบการทดสอบต่อโดเมน (Iterations per domain) เช่น 3–5 ครั้ง เพื่อให้ผลลัพธ์มีความแม่นยำมากขึ้น รวมถึงกำหนดค่า Timeout ซึ่งเป็นระยะเวลาสูงสุดในการรอการตอบกลับในแต่ละคำขอของ DNS Server เช่น 2.0–3.0 วินาที เพื่อควบคุมความเหมาะสมของการทดสอบ
นอกจากนี้ โปรแกรมทดสอบความเร็ว ความเสถียร ความปลอดภัย DNS Benchmark Tool ยังสามารถกำหนดรายการโดเมนที่ใช้ทดสอบได้ในส่วน Query domains เพื่อใช้วัดความเร็วและความเสถียร และกำหนดโดเมนสำหรับทดสอบด้านความปลอดภัยในส่วน Threat test domains โดยสามารถใช้ชุดทดสอบมาตรฐานผ่านปุ่ม Load Standard Threat Set ได้ทันที ซึ่งโดเมนเหล่านี้เป็นโดเมนทดสอบ ไม่ใช่มัลแวร์จริง การตั้งค่าในส่วนนี้ช่วยให้ผลการทดสอบสะท้อนการใช้งานจริงได้มากขึ้น และสามารถประเมินประสิทธิภาพของ DNS Server ได้ทั้งด้านความเร็วและความปลอดภัยอย่างเหมาะสม

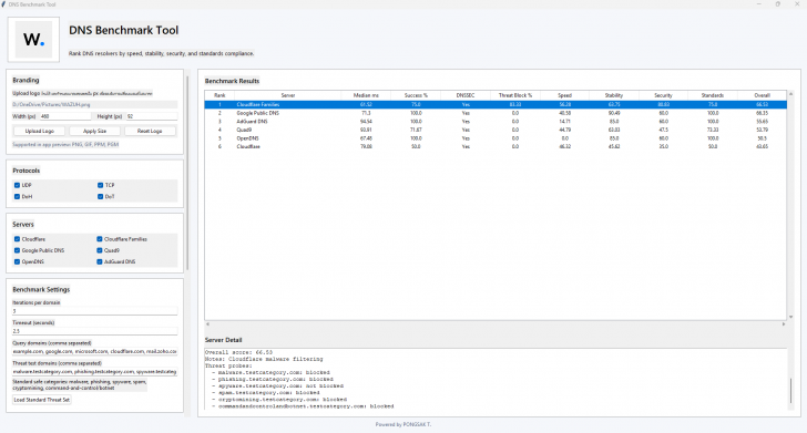
โปรแกรมทดสอบความเร็ว ความเสถียร ความปลอดภัย DNS Benchmark Tool จะแสดงผลลัพธ์หลังจากกด Run Benchmark ในรูปแบบตาราง Benchmark Results โดยจะจัดอันดับ DNS Server ให้โดยอัตโนมัติ (Rank) พร้อมชื่อ Server และค่าที่ใช้วัดผลในแต่ละด้าน ทำให้สามารถดูภาพรวมของ DNS Server แต่ละตัวได้ทันทีในหน้าจอเดียว
ค่าที่สำคัญและนิยมใช้ในการพิจารณา ได้แก่ Median ms ซึ่งเป็นค่าความเร็วในการตอบสนอง (ค่ายิ่งต่ำยิ่งดี) และ Success % ที่แสดงอัตราการตอบกลับสำเร็จ (ยิ่งสูงยิ่งดี) รวมถึงค่า Overall ซึ่งเป็นคะแนนรวมที่ใช้สำหรับจัดอันดับ DNS Server แต่ละตัว นอกจากนี้ยังมีค่า DNSSEC ที่แสดงผลตรวจสอบความถูกต้องของข้อมูลจาก DNS Server เพื่อป้องกันการปลอมแปลงข้อมูล (DNS Spoofing) และค่า Threat Block % ที่แสดงความสามารถในการบล็อกโดเมนที่เข้าข่ายภัยคุกคาม
เมื่อคลิกที่ชื่อ DNS Server ที่อยู่ในตาราง ระบบของ โปรแกรมทดสอบความเร็ว ความเสถียร ความปลอดภัย DNS Benchmark Tool จะแสดงรายละเอียดเพิ่มเติมในส่วน Server Detail เช่น ค่า Latency, อัตราการตอบสนอง และข้อมูลเชิงลึกอื่น ๆ ช่วยให้ผู้ใช้งานสามารถวิเคราะห์และเปรียบเทียบ DNS Server ได้ละเอียดมากยิ่งขึ้น เพื่อการนำไปพิจารณาเลือกใช้งานจริง

โปรแกรมทดสอบความเร็ว ความเสถียร ความปลอดภัย DNS Benchmark Tool เปิดโอกาสให้ผู้ใช้ได้ทำการเปลี่ยนโลโก้ที่แสดงอยู่ตรงส่วนหัวของโปรแกรม (โดยจัดการในส่วนของ Branding) เพื่อปรับรูปแบบการแสดงผลให้สอดคล้องกับภาพลักษณ์ของธุรกิจที่นำโปรแกรมตัวนี้ไปใช้งาน
โปรแกรมทดสอบความเร็ว ความเสถียร ความปลอดภัย DNS Benchmark Tool รองรับการบันทึกผลลัพธ์การทดสอบจากหน้า Benchmark Results โดยผู้ใช้งานสามารถกดปุ่ม Export CSV หรือ Export HTML ในส่วน Action ของโปรแกรม เพื่อทำการบันทึกไฟล์ผลการทดสอบได้ทันที
โดยที่ ไฟล์ CSV เหมาะสำหรับนำไปเปิดด้วย โปรแกรม Microsoft Excel เพื่อนำข้อมูลไปวิเคราะห์ต่อหรือจัดทำรายงานภายใน ส่วนไฟล์ HTML จะอยู่ในรูปแบบหน้าเว็บ มีหัวรายงาน และแสดงโลโก้ที่เรากำหนดเอาไว้ในโปรแกรม (มีเครดิตของผู้พัฒนาอยู่ในหน้าเว็บ HTML ด้วย) ทำให้สามารถนำผลการทดสอบไปใช้งานหรือแชร์ต่อได้สะดวกมากยิ่งขึ้น
Note : โปรแกรมทดสอบความเร็ว ความเสถียร ความปลอดภัย DNS Benchmark Tool ตัวนี้ ทางผู้พัฒนา โปรแกรม (Program Developer) เขาได้แจกให้ ทุกท่านได้นำไปใช้กันฟรีๆ (FREE) โดยคุณ ไม่ต้องเสียค่าใช้จ่ายใดๆ ทั้งสิ้น นอกจากนี้แล้ว คุณยังสามารถที่จะ ติดต่อกับทาง ผู้พัฒนาโปรแกรมนี้ได้ผ่านทางช่องทางอีเมล (E-Mail) : pongsak.project.1@gmail.com (ภาษาอังกฤษ) ได้ทันทีเลย
คำสำคัญ