ดาวน์โหลดโปรแกรมฟรี
       
   สมัครสมาชิก   เข้าสู่ระบบ

Microsoft Message Analyzer (โปรแกรมวิเคราะห์ข้อมูลบน Network)

 
Microsoft Message Analyzer (โปรแกรมวิเคราะห์ข้อมูลบน Network)
เมื่อ : 31 กรกฎาคม 2559
ผู้เข้าชม : 10,099
ดาวน์โหลดโปรแกรม Microsoft Message Analyzer ที่ช่วยแสดงและการวิเคราะห์ประเภทข้อมูลบนเครือข่ายอินเทอร์เน็ต และ ระบบบนเครื่องคอมพิวเตอร์

 
 
 
 
 
โหวตให้คะแนน
 
ดาวน์โหลด
 
(ครั้ง)
171
 
(ทั้งหมด)
0
 
(สัปดาห์ก่อน)
 
 

ข้อมูลทั่วไป ก่อน ดาวน์โหลดโปรแกรม

ปรับปรุงเมื่อ
(Last Updated : July 31, 2016)
ผู้เข้าชม 10,099 ครั้ง
ผู้พัฒนา
ระบบปฏิบัติการ (OS)
Windows Server 2003 , Windows Server 2008 , Windows 7 (Seven) , Windows 8 , Windows Server 2012 , Windows 8.1 , Windows 10 , Windows Server 2016
 
 
0 Microsoft+Message+Analyzer+%28%E0%B9%82%E0%B8%9B%E0%B8%A3%E0%B9%81%E0%B8%81%E0%B8%A3%E0%B8%A1%E0%B8%A7%E0%B8%B4%E0%B9%80%E0%B8%84%E0%B8%A3%E0%B8%B2%E0%B8%B0%E0%B8%AB%E0%B9%8C%E0%B8%82%E0%B9%89%E0%B8%AD%E0%B8%A1%E0%B8%B9%E0%B8%A5%E0%B8%9A%E0%B8%99+Network%29
A- A+
แชร์หน้าเว็บนี้ :

Microsoft Message Analyzer Download

โปรแกรมแสดงระบบส่งข้อความเครือข่าย Microsoft Message Analyzer

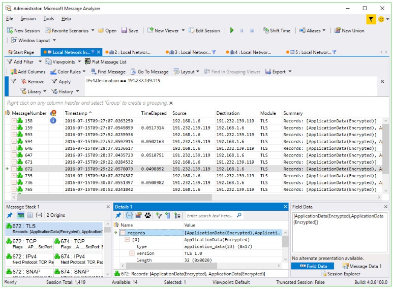
Microsoft Message Analyzer (โปรแกรมวิเคราะห์ข้อมูลบน Network) : สำหรับโปรแกรมนี้มีชื่อว่า โปรแกรม Microsoft Message Analyzer เป็นโปรแกรมใหม่ที่ถูกพัฒนา โดยบริษัท Microsoft มันมีความสามารถ ในการแสดงผล (Display) และ วิเคราะห์ (Analyze) ปริมาณการส่งข้อความเครือข่าย บนเครื่องคอมพิวเตอร์ทุกประเภท อาทิ ข้อมูลการส่งข้อมูลบน เครือข่ายอินเทอร์เน็ต (Network Traffic) ข้อมูลการทำงานและการรับส่งข้อมูลของ อุปกรณ์ที่เชื่อมต่อด้วย พอร์ต USB ต่างๆ (USB Traffic) และข้อมูลการส่งข้อความอื่นๆ บนเครื่องคอมพิวเตอร์อีกมากมาย

โดยระบบการทำงานของ โปรแกรม Microsoft Message Analyzer จะทำการแสดงภาพ การส่งข้อความที่เกิดขึ้นทุกอย่าง บนเครื่องคอมพิวเตอร์ ออกมาในรูปแบบของตารางโดยเรียงลำดับข้อมูลการใช้ตามลำดับก่อน-หลัง อย่างเป็นระบบระเบียบ พร้อมทั้งทำการวิเคราะห์ข้อมูลรายละเอียดเชิงลึกของข้อมูลนั้นๆ ให้ผู้ใช้ได้ทราบ หากพบกับปัญหาหรือข้อผิดพลาดต่างๆ เกิดขึ้น จะได้สามารถแก้ไขได้ถูกจุดและทันท่วงที

นอกจากนี้ ในระบบการทำงานของ โปรแกรม Microsoft Message Analyzer ยังให้ผู้ใช้งานเข้ามาตั้งค่าการตรวจจับการรับส่งข้อความเครือข่าย ได้ด้วยตนเองอีกด้วย ว่าต้องการดูการใช้งานส่วนไหนเป็นพิเศษ พร้อมทั้งยังเข้ามาช่วยแก้ไขข้อมูลการส่งข้อความบนเครื่องคอมพิวเตอร์ที่เสียหาย และ ตรวจสอบระบบการส่งข้อมูลผ่านเครือข่ายอินเทอร์เน็ต (Protocol) ได้อีกด้วย


Note : โปรแกรม Microsoft Message Analyzer นี้ ทางผู้พัฒนา โปรแกรม (Program Developer) เขาได้แจกให้ ทุกท่านได้นำไปใช้กันฟรีๆ (FREE) โดยคุณ ไม่ต้องเสียค่าใช้จ่ายใดๆ ทั้งสิ้น

นอกจากนี้แล้ว คุณยังสามารถที่จะ ติดต่อกับทาง ผู้พัฒนาโปรแกรมนี้ได้ผ่านทางช่องทางเว็บไซต์ ของผู้พัฒนา (Developer Website) : https://support.microsoft.com/th-th/contactus/ (ภาษาไทย และ ภาษาอังกฤษ) ได้ทันทีเลย


This program os called "Microsoft Message Analyzer" is a new tool for capturing, displaying, and analyzing protocol messaging traffic, events, and other system or application messages in network troubleshooting and other diagnostic scenarios. Message Analyzer also enables you to load, aggregate, and analyze data from log and saved trace files.

 
0 Microsoft+Message+Analyzer+%28%E0%B9%82%E0%B8%9B%E0%B8%A3%E0%B9%81%E0%B8%81%E0%B8%A3%E0%B8%A1%E0%B8%A7%E0%B8%B4%E0%B9%80%E0%B8%84%E0%B8%A3%E0%B8%B2%E0%B8%B0%E0%B8%AB%E0%B9%8C%E0%B8%82%E0%B9%89%E0%B8%AD%E0%B8%A1%E0%B8%B9%E0%B8%A5%E0%B8%9A%E0%B8%99+Network%29
แชร์หน้าเว็บนี้ :
 
 
 
 
Software  

โปรแกรมที่เกี่ยวข้อง !

 
Comment  

ความคิดเห็น ()

Spacer
 
ส่งโปรแกรม
Submit Software

บริการเช็คความเร็วเน็ต (Speedtest) และ เช็คไอพี (Check IP)

บริการเช็คความเร็วเน็ต (Speedtest) ใช้ทดสอบความเร็วเน็ต พร้อมบริการ เช็คไอพี ตรวจสอบความถูกต้องไอพีของคุณ