ดาวน์โหลดโปรแกรมฟรี
       
   สมัครสมาชิก   เข้าสู่ระบบ

FastQueryBuilder

 
FastQueryBuilder
เมื่อ : 5 ธันวาคม 2553
ผู้เข้าชม : 12,843
เป็นโปรแกรมสำหรับสร้าง Query ฐานข้อมูลด้วย SQL....

 
 
 
 
 
โหวตให้คะแนน
 
ดาวน์โหลด
 
(ครั้ง)
751
 
(ทั้งหมด)
0
 
(สัปดาห์ก่อน)
 
 

ข้อมูลทั่วไป ก่อน ดาวน์โหลดโปรแกรม

ปรับปรุงเมื่อ
(Last Updated : December 5, 2010)
ผู้เข้าชม 12,843 ครั้ง
ผู้พัฒนา
ระบบปฏิบัติการ (OS)
Windows 95 , Windows NT 4.0 , Windows 98 , Windows 2000 , Windows XP
 
 
0 FastQueryBuilder
A- A+
แชร์หน้าเว็บนี้ :
FastQueryBuilder

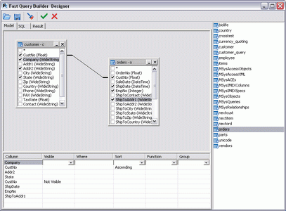
FastQueryBuilder : เป็นโปรแกรมสำหรับสร้าง Query ฐานข้อมูลด้วย SQL ซึ่งโปรแกรมนี้ออกแบบมาเพื่อสร้าง Query Visual SQL โดยเฉพาะครับ คุณสามารถที่จะใช้โปรแกรมนี้ในการเขียนโปรแกรมของคุณใน Environment แบบ Borland Delphi หรือ Borland C++ Builder สำหรับการสร้าง SQL แบบปกติครับ โปรแกรมนี้สามารถทำงานกับฐานข้อมูล Server ได้ทั้ง Local และ Client ที่ใช้ DBE ครีบ และมันยังให้คุณสามารถทำงานผ่าน Data Access Component อื่นๆ ได้อีกด้วยครับ ไม่ว่าจะเป็น ADO, IBX, FIBPlus ครับ โดยโปรแกรมนี้เค้าสามารถรองรับ Borland Delphi 4, 5, 6, 7, 2005 and C++ Builder 4, 5, 6....


Note : โปรแกรมนี้ มีคุณสมบัติเป็น Shareware นะครับ ทางผู้พัฒนา โปรแกรม (Program Developer) เขาได้ท่านได้นำไปใช้กันก่อน ในบาง ความสามารถ (Feature) ของโปรแกรม นะครับผม หาก ถ้าท่านต้องการจะใช้ต่อกันในแบบ ตัวเต็มๆ (Full Version) หรือ แบบไม่มี การจำกัดเวลา (No Time Limit) ละก็ ท่านจะต้อง เสียค่าลงทะเบียน (Register) เป็นเงินจำนวน $199.00 ครับ .. โดยท่านสามารถที่จะติดต่อกับทางผู้พัฒนา โปรแกรมนี้ได้ทาง E-Mail (ภาษาอังกฤษ) นะครับผม ...
English Description :  Let"s your customers create DB-query without SQL! Fast Query Builder is a visual SQL query builder. You can use Fast Query Builder in your applications written in Borland Delphi or Borland C++Builder environment for simple SQL generator creation. Fast Query Builder enables to work with local and client-server databases using BDE. Also there is an opportunity to work via other data access components: ADO, IBX, FIBPlus
Main features:
1. Borland Delphi 4, 5, 6, 7, 2005 and C++ Builder 4, 5, 6 supports
2. Keeping query visual model for use and editind.
3. You can create any window based on Fast Query Builder
4. Fast Query Builder designer window can be internal to any window of your application
5. Full visual customization of query parameters.
 
0 FastQueryBuilder
แชร์หน้าเว็บนี้ :
fast
query
builder
สร้าง
คิวรี่
sql
 
 
 
 
Software  

โปรแกรมที่เกี่ยวข้อง !

 
Comment  

ความคิดเห็น ()

Spacer
 
ส่งโปรแกรม
Submit Software

บริการเช็คความเร็วเน็ต (Speedtest) และ เช็คไอพี (Check IP)

บริการเช็คความเร็วเน็ต (Speedtest) ใช้ทดสอบความเร็วเน็ต พร้อมบริการ เช็คไอพี ตรวจสอบความถูกต้องไอพีของคุณ