ดาวน์โหลดโปรแกรมฟรี
       
   สมัครสมาชิก   เข้าสู่ระบบ

Superfile (โปรแกรมจัดการไฟล์บน Terminal หน้าตาสวย ใช้งานง่าย)

 
Superfile (โปรแกรมจัดการไฟล์บน Terminal หน้าตาสวย ใช้งานง่าย)
เมื่อ : 10 ตุลาคม 2568
ผู้เข้าชม : 436
Superfile โปรแกรมจัดการไฟล์บน Terminal หน้าตาสวย ใช้งานง่าย ฟังก์ชันที่ผู้ใช้ต้องใช้ในการจัดการไฟล์ภายในระบบให้มาอย่างครบครัน

 
 
 
 
 
โหวตให้คะแนน
 
ดาวน์โหลด
 
(ครั้ง)
5
 
(ทั้งหมด)
0
 
(สัปดาห์ก่อน)
 
 

ข้อมูลทั่วไป ก่อน ดาวน์โหลดโปรแกรม

ปรับปรุงเมื่อ
(Last Updated : October 10, 2025)
ผู้เข้าชม 436 ครั้ง
ผู้พัฒนา
ระบบปฏิบัติการ (OS)
Cross-platform Cross-platform    
Cross-platform
 
 
0 Superfile+%28%E0%B9%82%E0%B8%9B%E0%B8%A3%E0%B9%81%E0%B8%81%E0%B8%A3%E0%B8%A1%E0%B8%88%E0%B8%B1%E0%B8%94%E0%B8%81%E0%B8%B2%E0%B8%A3%E0%B9%84%E0%B8%9F%E0%B8%A5%E0%B9%8C%E0%B8%9A%E0%B8%99+Terminal+%E0%B8%AB%E0%B8%99%E0%B9%89%E0%B8%B2%E0%B8%95%E0%B8%B2%E0%B8%AA%E0%B8%A7%E0%B8%A2+%E0%B9%83%E0%B8%8A%E0%B9%89%E0%B8%87%E0%B8%B2%E0%B8%99%E0%B8%87%E0%B9%88%E0%B8%B2%E0%B8%A2%29
A- A+
แชร์หน้าเว็บนี้ :

โปรแกรม Superfile

Superfile (โปรแกรมจัดการไฟล์บน Terminal หน้าตาสวย ใช้งานง่าย)

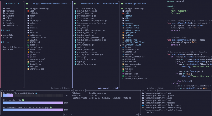
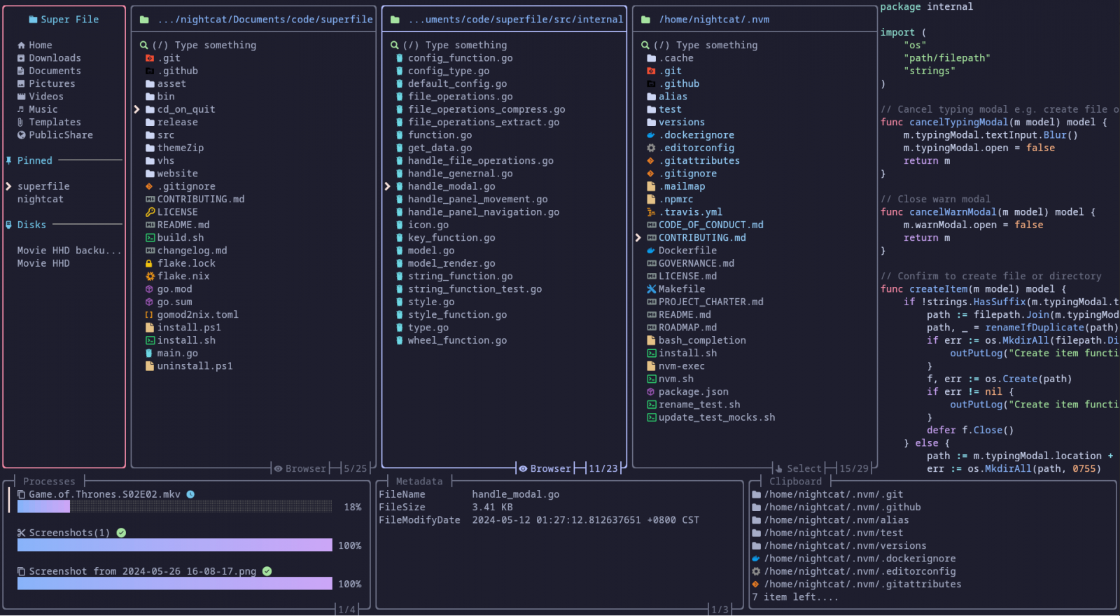
Superfile (โปรแกรมจัดการไฟล์บน Terminal หน้าตาสวย ใช้งานง่าย) : โปรแกรม Superfile โปรแกรมจัดการไฟล์สำหรับใช้งานผ่านเทอร์มินัล (Terminal-Based File Manager) ได้รับการพัฒนามาให้มีหน้าตา ส่วนต่อประสานกับผู้ใช้ (UI) ที่สวยงาม, ทันสมัย และมีฟังก์ชันที่ผู้ใช้จำเป็นต่อการจัดการไฟล์ภายในระบบให้มาอย่างครบครัน Superfile เน้นความเรียบง่าย, ความเร็ว และความสามารถในการปรับแต่งได้อย่างอิสระ

ความน่าสนใจของ โปรแกรมจัดการไฟล์ Superfile คือ UI ที่สวยงาม และเป็นมิตรกับผู้ใช้ แม้ว่ามันจะทำงานผ่านเทอร์มินัลก็ตาม แต่ก็มีการออกแบบให้ดูดี และใช้งานง่าย โดยผู้ใช้สามารถปรับแต่งธีม, สี, ปุ่มลัด หรือแม้แต่สีขอบหน้าต่าง ได้ตามต้องการ นอกจากนี้ ยังรองรับการใช้งานแบบหลายพาเนล (Multiple Panel) ซึ่งช่วยให้สามารถเปิดดูหลายไดเรกทอรีพร้อมกัน และทำการคัดลอก หรือย้ายไฟล์ระหว่างโฟลเดอร์ได้อย่างสะดวก โดยไม่ต้องย้อนกลับไปยังโฟลเดอร์หลัก

โดยโปรแกรมจัดการไฟล์ Superfile รองรับการติดตั้งผ่านหลายวิธี เช่นการใช้ Homebrew, Cargo หรือการคอมไพล์จาก โค้ดต้นฉบับ (Source Code) โดยตรงผ่าน GitHub ตัวโปรแกรมสามารถทำงานได้บน ระบบปฏิบัติการ (OS) แมคโอเอส (macOS) และ ลีนุกซ์ (Linux) และมีแผนจะรองรับ วินโดวส์ (Windows) ในอนาคต

คุณสมบัติ และความสามารถของ โปรแกรมจัดการไฟล์ Superfile

  • UI สวยงาม ทันสมัย ใช้งานผ่านเทอร์มินัลแต่ให้ความรู้สึกเหมือนเป็น ส่วนต่อประสานกราฟิกกับผู้ใช้งาน (GUI)
  • ฟังก์ชันจัดการไฟล์ครบครัน รองรับการทำงานกับไฟล์ขั้นพื้นฐานทั้งหมด เช่น
    • เปิดไฟล์
    • ลบไฟล์
    • ย้ายไฟล์
    • คัดลอกไฟล์
    • เปลี่ยนชื่อไฟล์
    • สร้างโฟลเดอร์
    • ฯลฯ
  • ปรับแต่งหน้าตาได้เต็มรูปแบบ ผู้ใช้สามารถปรับแต่งได้ตามใจชอบ
    • ธีม
    • สี
    • ปุ่มลัด (Hotkeys)
    • สีขอบหน้าต่าง
  • รองรับหลายพาเนล (Multiple Panel) สามารถเปิดดูหลายไดเรกทอรีพร้อมกันในหน้าจอเดียว ทำให้การคัดลอกหรือย้ายไฟล์ระหว่างโฟลเดอร์เป็นเรื่องง่ายโดยไม่ต้องย้อนกลับ
  • ระบบแสดงผลแบบหลายส่วน Superfile จะมีพาเนลหลัก 5 ส่วน  ซึ่งสามารถสลับโฟกัสได้ด้วยปุ่มลัด เช่น s, p, m, : และ f ได้แก่
    • Sidebar
    • File Panel
    • Processes
    • Metadata
    • Clipboard
    • Command Execution Bar
  • แสดงตัวอย่างไฟล์ (Preview) ทันทีด้วย "ปุ่ม F" เพื่อดูเนื้อหาก่อนเปิด
  • ระบบคำสั่งแบบ Command Bar กด "ปุ่ม :" เพื่อเปิด Command Execution Bar สำหรับพิมพ์คำสั่งโดยตรง เช่น การค้นหา หรือเรียกใช้ฟังก์ชันเฉพาะ

เงื่อนไขการใช้งาน โปรแกรมจัดการไฟล์ Superfile

โปรแกรมจัดการไฟล์ Superfile เป็นซอฟต์แวร์ ฟรี (Free) ที่พัฒนาแบบโอเพ่นซอร์สที่อยู่ภายใต้เงื่อนไขการใช้งานแบบ MIT License ซึ่งหมายความว่าผู้ใช้สามารถใช้งาน, ดัดแปลง, แจกจ่าย และเข้าถึงซอร์สโค้ดได้อย่างเสรี

หากต้องการค้นหาข้อมูลเพิ่มเติม สามารถติดต่อกับทางผู้พัฒนาโปรแกรมนี้ได้ผ่านทางช่องทางเว็บไซต์ (Website) : https://github.com/yorukot/superfile (ภาษาอังกฤษ) ได้เลย

คำบรรยายภาษาอังกฤษ (English Descriptions)

Superfile is a terminal-based file manager developed with a focus on delivering a visually appealing, modern user interface (UI) and a comprehensive set of features essential for managing files within a system. It emphasizes simplicity, speed, and full customization capabilities.

What makes Superfile particularly compelling is its elegant and user-friendly UI. Despite operating entirely within the terminal, it is designed to look polished and be easy to use. Users can customize themes, colors, hotkeys, and even window borders to suit their preferences. Additionally, it supports multiple panels, allowing users to view several directories simultaneously and conveniently copy or move files between folders without needing to navigate back and forth.

รูปประกอบ

  Superfile (โปรแกรมจัดการไฟล์บน Terminal หน้าตาสวย ใช้งานง่าย) : Superfile (โปรแกรมจัดการไฟล์บน Terminal หน้าตาสวย ใช้งานง่าย) :

 
0 Superfile+%28%E0%B9%82%E0%B8%9B%E0%B8%A3%E0%B9%81%E0%B8%81%E0%B8%A3%E0%B8%A1%E0%B8%88%E0%B8%B1%E0%B8%94%E0%B8%81%E0%B8%B2%E0%B8%A3%E0%B9%84%E0%B8%9F%E0%B8%A5%E0%B9%8C%E0%B8%9A%E0%B8%99+Terminal+%E0%B8%AB%E0%B8%99%E0%B9%89%E0%B8%B2%E0%B8%95%E0%B8%B2%E0%B8%AA%E0%B8%A7%E0%B8%A2+%E0%B9%83%E0%B8%8A%E0%B9%89%E0%B8%87%E0%B8%B2%E0%B8%99%E0%B8%87%E0%B9%88%E0%B8%B2%E0%B8%A2%29
แชร์หน้าเว็บนี้ :
 
 
 
 
Software  

โปรแกรมที่เกี่ยวข้อง !

 
Comment  

ความคิดเห็น ()

Spacer
 
ส่งโปรแกรม
Submit Software

บริการเช็คความเร็วเน็ต (Speedtest) และ เช็คไอพี (Check IP)

บริการเช็คความเร็วเน็ต (Speedtest) ใช้ทดสอบความเร็วเน็ต พร้อมบริการ เช็คไอพี ตรวจสอบความถูกต้องไอพีของคุณ