
1-4a Rename (โปรแกรม เปลี่ยนชื่อไฟล์ เปลี่ยนนามสกุลไฟล์) : สำหรับโปรแกรมตัวนี้มีนามว่า โปรแกรม 1-4a Rename มันเป็นอีกหนึ่งเครื่องมือที่ทรงคุณภาพ ถูกพัฒนาขึ้นมาเพื่อเอาไว้สำหรับทำหน้าที่เป็น โปรแกรมเปลี่ยนชื่อไฟล์ (Change File Name) และ เปลี่ยนชื่อโฟลเดอร์ (Change Folder Name) โดยเฉพาะเลย โดยเจ้าโปรแกรมเปลี่ยนชื่อไฟล์ 1-4a Rename ตัวนี้ถูกออกแบบมาให้เป็นโปรแกรมเครื่องมือแบบพกพา (Portable Tool) ที่สามารถใช้งานได้เลยทันที หลังดาวน์โหลด โดยไม่ต้องติดตั้งก่อนใช้งาน
โปรแกรมนี้มันจะทำงานในเรื่องของการเปลี่ยนชื่อไฟล์และโฟลเดอร์ทั้งหมด ที่คุณต้องการได้ภายในครั้งเดียว โดยเพียงแค่คุณทำการเรียกดูโฟลเดอร์หรือไฟล์ที่ต้องการผ่านทางโปรแกรมตัวนี้ จากนี้ในหน้าโปรแกรม ก็จะปรากฏโฟลเดอร์หรือไฟล์ที่คุณต้องการขึ้นมา ถึงคราวนี้คุณก็จะสามารถจัดการกับไฟล์และโฟลเดอร์ต่างๆ ได้อย่างง่ายดาย แล้วละ
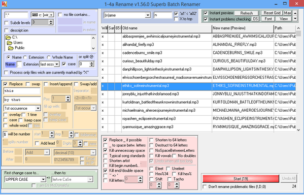
สำหรับโปรแกรม 1-4a Rename ตัวนี้จะถูกแบ่งการทำงานเป็นสองโหมดหลักๆ ด้วยกัน โดยโหมดแรกจะเป็นโหมดที่เรียกว่าโหมดเบสิก (Basic Mode) ซึ่งอินเตอร์เฟสของการทำงานจะดูใช้งานง่าย เหมาะสำหรับผู้ที่เพิ่งเริ่มต้นใช้งาน มันสามารถจัดการกับชื่อของไฟล์หรือโฟลเดอร์ได้อย่างรวดเร็ว ส่วนอีกโหมดหนึ่งคือโหมดแอดวานซ์ (Advance Mode) ซึ่งจะเป็นโหมดที่มาพร้อมกับฟังก์ชั่นในการทำงานมากมายหลายอย่าง กำหนดเงื่อนไขการค้นหา การเปลี่ยนชื่อไฟล์ ต่างๆ ได้มากมาย เพื่อรองรับการแก้ไขชื่อไฟล์ หรือชื่อโฟลเดอร์โดยเฉพาะ
นอกจากนี้แล้วความสามารถของเจ้าโปรแกรม 1-4a Rename ตัวนี้มันก็ยังเป็นโปรแกรมที่สามารถเปลี่ยนนามสกุลไฟล์ได้ด้วยยกตัวอย่างเช่น หากเราต้องการเปลี่ยนนามสกุลไฟล์จาก .axa เป็น .exe เราก็เพียงแค่ใส่ตัวอักษร e เข้าไป ในช่องแทนที่คำ (Replace) แทนตัวอักษร a เพียงเท่านี้ ไฟล์ .axa ทั้งหมดก็จะกลายเป็น .exe ทันที โดยไม่ต้องมานั่งแก้ไขทีละไฟล์ให้เสียเวลา ซึ่งก็ถือได้ว่าง่ายมากๆ เลยทีเดียว
โปรแกรมเปลี่ยนชื่อไฟล์ตัวนี้นับว่าเป็นโปรแกรมที่ดูน่าสนใจมากเลยทีเดียว โดยสำหรับผู้ที่ต้องการอยากได้โปรแกรมเปลี่ยนชื่อไฟล์แบบพกพาหรือ Portable program ตัวนี้ไปใช้งานแล้วหละก็ สามารถเข้าไปทำการ ดาวน์โหลดโปรแกรมฟรี ตัวนี้มาใช้งานกันได้เลยจากเว็บไซต์ของผู้พัฒนา รับรองว่ามีฟังก์ชั่นการทำงานอื่นๆ อีกเพียบที่รอให้คุณได้เข้าไปทดลองใช้งาน
Program Features (คุณสมบัติ และความสามารถของโปรแกรม 1-4a Rename เพิ่มเติมอย่างละเอียด)
Note : โปรแกรม 1-4a Rename โปรแกรมนี้ ทางผู้พัฒนา โปรแกรม (Program Developer) เขาได้แจกให้ ทุกท่านได้นำไปใช้กันฟรีๆ (FREE) ท่านไม่ต้องเสียค่าใช้จ่ายใดๆ ทั้งสิ้น โดยท่านสามารถที่จะ ติดต่อกับทาง ผู้พัฒนาโปรแกรมนี้ได้ผ่านทางช่องทางเว็บไซต์ (Website) : https://www.1-4a.com/rename/emailproblem.htm (ภาษาอังกฤษ) ได้ทันทีเลย
This program is called "1-4a Rename". It is a free portable program for renaming an entire folder of files in a single operation. This program comes with many funtion to support renaming files. The User can use this program for basic mode or advance mode and this program is Perfect for .jpg, .mp3, digital camera files.

คำสำคัญ