ดาวน์โหลดโปรแกรมฟรี
       
   สมัครสมาชิก   เข้าสู่ระบบ

D53 (โปรแกรมแปลงไฟล์ Excel สำหรับยื่นภาษี ภ.ง.ด. 53) โปรแกรมไทย (Thai Software)

 
D53 (โปรแกรมแปลงไฟล์ Excel สำหรับยื่นภาษี ภ.ง.ด. 53)
เมื่อ : 23 กรกฎาคม 2560
ผู้เข้าชม : 20,764
ดาวน์โหลดโปรแกรม D53 แปลงไฟล์ Excel เพื่อนำไปใช้ในโปรแกรม Pnd53 ที่ใช้สำหรับยื่นภาษี ภ.ง.ด. 53 แบบ Online โปรแกรมมีขนาดเล็ก ใช้งานง่ายด้วยเมนูภาษาไทย

 
 
 
 
 
โหวตให้คะแนน
 
ดาวน์โหลด
 
(ครั้ง)
836
 
(ทั้งหมด)
0
 
(สัปดาห์ก่อน)
 
 

ข้อมูลทั่วไป ก่อน ดาวน์โหลดโปรแกรม

เวอร์ชัน 1.0.1
ปรับปรุงเมื่อ
(Last Updated : July 23, 2017)
ผู้เข้าชม 20,764 ครั้ง
ผู้พัฒนา
แพลตฟอร์ม
Windows Windows    
Windows
 
 
0 D53+%28%E0%B9%82%E0%B8%9B%E0%B8%A3%E0%B9%81%E0%B8%81%E0%B8%A3%E0%B8%A1%E0%B9%81%E0%B8%9B%E0%B8%A5%E0%B8%87%E0%B9%84%E0%B8%9F%E0%B8%A5%E0%B9%8C+Excel+%E0%B8%AA%E0%B8%B3%E0%B8%AB%E0%B8%A3%E0%B8%B1%E0%B8%9A%E0%B8%A2%E0%B8%B7%E0%B9%88%E0%B8%99%E0%B8%A0%E0%B8%B2%E0%B8%A9%E0%B8%B5+%E0%B8%A0.%E0%B8%87.%E0%B8%94.+53%29
A- A+
แชร์หน้าเว็บนี้ :

โปรแกรม D53 แปลงไฟล์ยื่นภาษี ภ.ง.ด. 53

โปรแกรมแปลงไฟล์ Excel ยื่นภาษี D53

D53 (โปรแกรมแปลงไฟล์ Excel สำหรับยื่นภาษี ภ.ง.ด. 53) : สำหรับโปรแกรมนี้มีชื่อว่า โปรแกรม D53 มันเป็นโปรแกรมที่ใช้บนระบบปฏิบัติการวินโดวส์ 10 (Windows 10) ที่ออกแบบมาเพื่อช่วยอำนวยความสะดวกในด้านการแปลงไฟล์ข้อมูล (Convert Files) จากไฟล์ Excel ที่มีนามสกุล xlsx ไปสู่โปรแกรม Pnd53 ซึ่งเป็นโปรแกรมที่ใช้ช่วยจัดการข้อมูลสำหรับการยื่นข้อมูลภาษี ภ.ง.ด. 53 แบบ Online นั่นเอง

โดยหลักการทำงานของ โปรแกรม D53 จัดอยู่ในประเภทของซอฟท์แวร์ที่ใช้ช่วยในการอ่านไฟล์ข้อมูล จากไฟล์ที่สร้างมาจาก โปรแกรม Microsoft Excel หรือ จากไฟล์ของโปรแกรม Pnd53 โดยตรงก็ได้เช่นกัน เพื่อที่จะทำการลิงค์ข้อมูล และนำข้อมูลจากโปรแกรมเหล่านั้นเข้ามาจัดการ แก้ไข เพิ่มเติม หรือกำหนดข้อมูลอื่นๆ ได้อย่างสะดวกและรวดเร็วมากขึ้น

ภายในโปรแกรม  D53 มีฟังก์ชั่นการใช้งานต่างๆ มากมาย ไม่ว่าจะเป็น หน้าจอรายการ สำหรับการยันทึกข้อมูลผู้หักเงินภาษี และ ข้อมูลผู้ถูกหักภาษี ซึ่งสามารถเพิ่ม ลบ และปรับเปลี่ยนลำดับของรายการที่บันทึกเอาไว้ได้ตามต้องการ นอกจากนี้โปรแกรมยังมีเมนูต่างๆ ที่เป็นภาษาไทย ทำให้สามารถเข้าใจการใช้งานได้ง่าย พร้อมทั้งยังมีฟังก์ชั่นสำหรับตั้งค่า และบันทึกจัดเก็บข้อมูลต่างๆ ที่ได้สร้างไว้ในโปรแกรม เพื่อสามารถนำมาแก้ไข ปรับเปลี่ยนเพิ่มเติม ในครั้งต่อๆ ไปได้อย่างสะดวกอีกด้วย


Note : โปรแกรม D53 ที่คุณกำลังจะดาวน์โหลดนี้ มีคุณสมบัติเป็นแชร์แวร์ (Shareware) ซึ่งทางผู้พัฒนา โปรแกรม (Program Developer) เขาให้คุณ ได้สามารถ นำไปใช้กันก่อน โดยมีการจำกัดความสามารถในการใช้งานบางส่วนไว้ หากต้องการจะใช้ต่อกันในแบบตัวเต็มๆ จะต้องเสียค่าลงทะเบียน เป็นเงินจำนวน 1,990 บาท

นอกจากนี้แล้ว คุณสามารถที่จะติดต่อกับทางผู้พัฒนา โปรแกรมนี้ได้ผ่านทางช่องทางอีเมล (E-Mail) : patipath@hotmail.com (ภาษาไทย และ ภาษาอังกฤษ) ได้ทันทีเลย


โปรแกรมแปลงไฟล์ Excel ยื่นภาษี D53

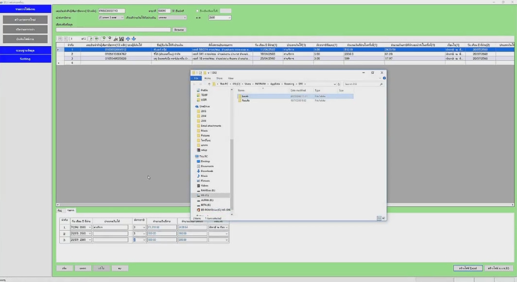
รูปภาพตัวอย่าง Screenshot การใช้งานภายในโปรแกรม D53

คลิปวิดีโอแนะนำการใช้งานภายใน โปรแกรม D53

รูปประกอบ

  D53 (โปรแกรมแปลงไฟล์ Excel สำหรับยื่นภาษี ภ.ง.ด. 53) : D53 (โปรแกรมแปลงไฟล์ Excel สำหรับยื่นภาษี ภ.ง.ด. 53) :

 
0 D53+%28%E0%B9%82%E0%B8%9B%E0%B8%A3%E0%B9%81%E0%B8%81%E0%B8%A3%E0%B8%A1%E0%B9%81%E0%B8%9B%E0%B8%A5%E0%B8%87%E0%B9%84%E0%B8%9F%E0%B8%A5%E0%B9%8C+Excel+%E0%B8%AA%E0%B8%B3%E0%B8%AB%E0%B8%A3%E0%B8%B1%E0%B8%9A%E0%B8%A2%E0%B8%B7%E0%B9%88%E0%B8%99%E0%B8%A0%E0%B8%B2%E0%B8%A9%E0%B8%B5+%E0%B8%A0.%E0%B8%87.%E0%B8%94.+53%29
แชร์หน้าเว็บนี้ :
Keyword คำสำคัญ
โปรแกรม Excelโปรแกรม Microsoft Excelโปรแกรมแปลงไฟล์โปรแกรมบัญชี
 
 
 
 
Software  

โปรแกรมที่เกี่ยวข้อง !

 
Comment  

ความคิดเห็น ()

Spacer
 
ส่งโปรแกรม
Submit Software

บริการเช็คความเร็วเน็ต (Speedtest) และ เช็คไอพี (Check IP)

บริการเช็คความเร็วเน็ต (Speedtest) ใช้ทดสอบความเร็วเน็ต พร้อมบริการ เช็คไอพี ตรวจสอบความถูกต้องไอพีของคุณ