
โปรแกรมบริหารงานทัวร์ TouristAgent (บริหารธุรกิจท่องเที่ยว บริษัททัวร์ ไกด์นำเที่ยว) : โปรแกรมนี้มีชื่อว่า โปรแกรม TouristAgent (ชื่อเดิม : TheTourist) พัฒนาขึ้นมาให้เหมาะสำหรับธุรกิจผู้จัดทัวร์ท่องเที่ยว บริษัททัวร์ท่องเที่ยว เพื่อบริหารการจองทัวร์ จัดเรือ จัดรถ จัดไกด์นำเที่ยว จองโรงแรม เที่ยวบิน สินค้าประเภทอื่นๆ และพิมพ์ใบสั่งงานให้แต่ละฝ่ายได้ก่อนเริ่มงานได้อย่างรวดเร็ว มีระบบการเงิน เจ้าหนี้ ลูกหนี้เอเย่นต์ บริหารการแบ่งเปอร์เซ็นต์ค่าทัวร์ให้เอเย่นต์ สรุปรายได้ ต้นทุน-ค่าใช้จ่ายต่างๆ ถ้าท่านใช้ระบบนี้จะช่วยให้ทำงานเสร็จได้อย่างรวดเร็วเนื่องจากข้อมูลมีความเชื่อมโยงกันทุกเอกสาร ลดการทำงานที่ซ้ำซ้อน ลดปริมาณงานเอกสารที่วุ่นวาย
นอกจากนี้แล้ว โปรแกรมบริหารงานทัวร์ท่องเที่ยว Tourist Agent ก็ยังมีความสามารถของการออกเอกสารใบวางบิล ใบเสร็จรับเงิน ใบเสนอราคา ใบจองสินค้าได้อย่างมืออาชีพ มีความเสถียรถูกต้องแม่นยำสูงเนื่องจากพัฒนาโดยโปรแกรมเมอร์มืออาชีพและใช้ฐานข้อมูลระดับ Database Server สร้างมาตรฐานและความน่าเชื่อถือให้ธุรกิจ
โดยระบบถูกออกแบบมาให้ใช้งานง่ายและมีคำอธิบายเป็นภาษาไทย สามารถออกรายงานด้านต่างๆ ได้อย่างหลากหลาย ด้วยฟังก์ชันการทำงานที่ครบครัน พร้อมการบริการที่สะดวกรวดเร็วผ่านอินเตอร์เน็ตด้วยทีมงานมืออาชีพ และสามารถรับคำปรึกษาจากทีมงานได้ตลอดการใช้งาน เรียกได้ว่าใครที่ทำธุรกิจท่องเที่ยว ธุรกิจทัวร์อยู่ละก็ ดาวน์โหลดโปรแกรม ตัวนี้ไปตัวเดียวบอกได้เลยว่าคุ้ม
สำหรับในส่วนของ โปรแกรมบริหารงานทัวร์ท่องเที่ยว Tourist Agent โปรแกรมนี้ มีคุณสมบัติเป็นแชร์แวร์ (Shareware) ซึ่งทางผู้พัฒนา โปรแกรม (Program Developer) เขาได้ให้คุณได้สามารถใช้กันก่อนชั่วคราว แต่ถ้าหากต้องการจะใช้ต่อกันในแบบตัวเต็มๆ ต้องเสียค่าลงทะเบียน โดยติดต่อผู้พัฒนา
รายละเอียดการติดต่อผู้พัฒนาโปรแกรมนี้ สามารถติดต่อได้ ผ่านทางช่องทางอีเมล (E-Mail) : qsofttechcenter@gmail.com (ภาษาอังกฤษ หรือ ภาษาไทย) และทางเบอร์โทรศัพท์ : 099-369-4654 (คุณแป้ง) หากคุณ โหลด LINE ก็สามารถติดต่อกับทางผู้พัฒนาได้ทาง LINE ID : @qsofttechteam ได้ทันทีเลย
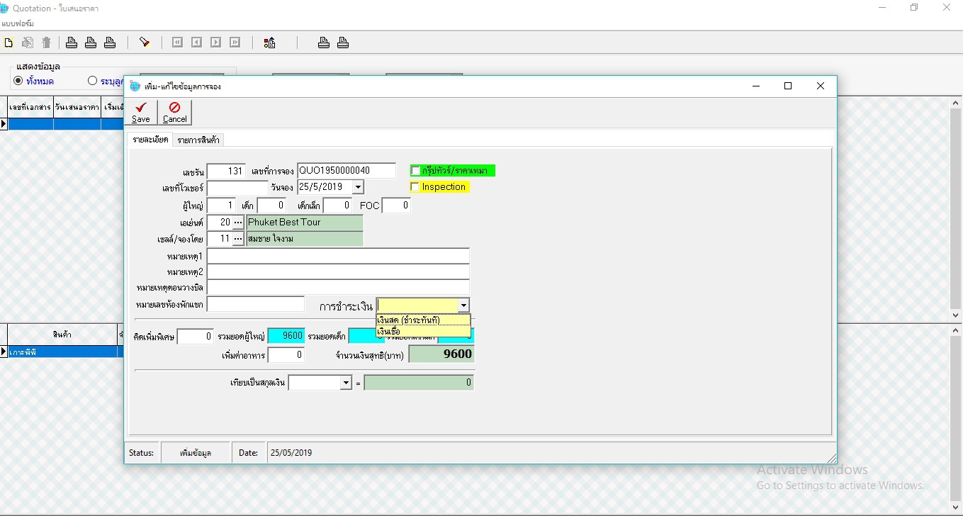
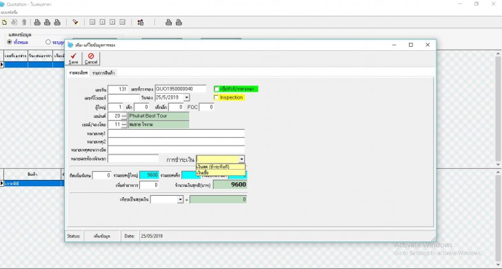
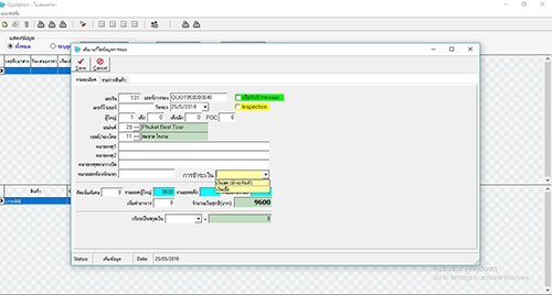
หน้าตัวอย่างการใช้งาน โปรแกรมบริษัททัวร์ นำเที่ยว Tourist Agent
คำสำคัญ
|
ความคิดเห็นที่ 1
22 มิถุนายน 2562 19:46:12
|
||
|
รีโมทบริการติดตั้งโปรแกรมทดลองได้นะคะ
สอบถามเพิ่มเติมได้ที่ โทร.0896942459,0636514289 Line id pangeline http://qsofttech.com/โปรแกรมบริษัททัวร์-touristagent/ |
|