
Jailer (โปรแกรมคัดแยกชุดข้อมูลย่อย และการเรียกดูข้อมูลเชิงสัมพันธ์) : โปรแกรม Jailer ไม่ได้เป็นเพียงโปรแกรมจัดการฐานข้อมูล (DBMS) ทั่วไป แต่เป็นเครื่องมือเฉพาะทางระดับสูงที่ออกแบบมาเพื่อจัดการความสัมพันธ์ของข้อมูลอย่างลึกซึ้ง หน้าที่หลักของมันคือการทำ Database Subsetting ซึ่งหมายถึงการดึงเอาชุดข้อมูลขนาดเล็กออกมาจากฐานข้อมูลขนาดใหญ่ที่มีความซับซ้อน โดยที่ยังคงรักษาความสัมพันธ์ระหว่างตารางไว้ได้อย่างครบถ้วน และถูกต้องตามหลักความสมบูรณ์ของข้อมูล ทำให้โปรแกรมนี้มีประโยชน์อย่างมากสำหรับนักพัฒนาที่ต้องการสร้างฐานข้อมูลสำหรับทดสอบที่มีโครงสร้างเหมือนจริง แต่มีขนาดเล็กลงเพื่อให้ทำงานได้รวดเร็ว และประหยัดพื้นที่
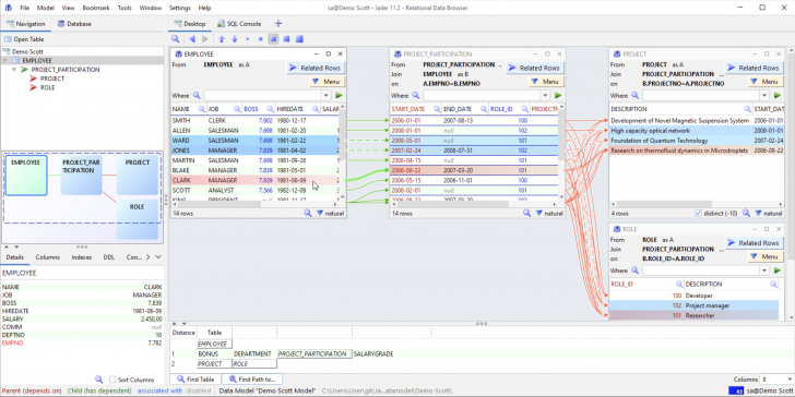
นอกจากการดึงข้อมูลเฉพาะส่วนแล้ว โปรแกรม Jailer ยังมีความสามารถในการเป็น "Relational Data Browser" ที่ช่วยให้ผู้ใช้งานสามารถสืบค้น และมองเห็นข้อมูลในตารางต่าง ๆ ได้โดยการไล่ตามความสัมพันธ์หรือ Key ที่เชื่อมต่อกัน ทำให้การวิเคราะห์ภาพรวมของข้อมูลในฐานข้อมูลขนาดใหญ่นั้นทำได้ง่าย และเป็นระบบมากกว่าการเขียนคำสั่งของ ภาษา SQL เพื่อเรียกดูทีละตาราง อีกทั้งยังมีฟีเจอร์สำคัญด้านความปลอดภัยอย่างการทำ Data Anonymization หรือการปกปิดข้อมูลส่วนบุคคลที่อ่อนไหวในขณะที่ดึงข้อมูลออกมา เพื่อให้ข้อมูลเหล่านั้นนำไปใช้งานต่อได้อย่างปลอดภัย และเป็นไปตามมาตรฐานการคุ้มครองข้อมูลส่วนบุคคล

ในด้านการทำงานทางเทคนิค โปรแกรม Jailer จะทำการวิเคราะห์โครงสร้างฐานข้อมูล และสร้างโมเดลความสัมพันธ์ออกมา จากนั้นจะสร้างสคริปต์ SQL ที่มีการจัดลำดับการ Insert ข้อมูลอย่างถูกต้องตามลำดับความสำคัญของตาราง (Topological Sort) เพื่อให้มั่นใจว่าเมื่อนำข้อมูลไปลงในฐานข้อมูลปลายทางจะไม่เกิดข้อผิดพลาดด้านความสัมพันธ์ โดยตัวโปรแกรมรองรับฐานข้อมูลมาตรฐานเกือบทุกประเภทไม่ว่าจะเป็น Oracle, MySQL, PostgreSQL, SQL Server หรือ DB2 ซึ่งถือได้ว่าเป็นคลังเครื่องมือที่ทรงพลังสำหรับผู้ดูแลระบบฐานข้อมูล และวิศวกรซอฟต์แวร์ที่ต้องจัดการกับข้อมูลที่มีโครงสร้างซับซ้อนในระดับองค์กร
สามารถดึงข้อมูลเฉพาะส่วนที่ต้องการออกมาจากฐานข้อมูลที่ใช้งานอยู่ (Production Database) ขนาดมหึมา ให้กลายเป็นฐานข้อมูลขนาดเล็กที่ใช้งานได้จริง
จุดเด่นที่สุดคือการรักษาความสัมพันธ์ระหว่างตาราง (Foreign Keys) ได้อย่างแม่นยำ ข้อมูลที่ดึงออกมาจะ "ไม่กำพร้า" เพราะโปรแกรมจะดึงข้อมูลที่เกี่ยวข้องในตารางอื่นตามมาให้โดยอัตโนมัติ
สร้างสคริปต์ SQL (Insert / Delete) ที่เรียงลำดับตามความสัมพันธ์ของข้อมูล เพื่อป้องกันความผิดพลาดขณะนำข้อมูลไปลงในฐานข้อมูลปลายทาง
ช่วยให้คุณสืบค้นข้อมูลโดยการ "เดิน" ตามความสัมพันธ์ของ Key ได้ทั้งสองทาง จากตารางแม่ไปลูก หรือจากลูกกลับไปแม่
แสดงภาพรวมความเชื่อมโยงของข้อมูลให้เห็นเป็นระบบ ช่วยให้วิเคราะห์ปัญหา หรือหาความผิดปกติของข้อมูลที่มีความสัมพันธ์ซับซ้อนได้ง่ายขึ้นมาก
มีระบบการทำข้อมูลนิรนาม (Anonymization) ระหว่างกระบวนการดึงข้อมูล เช่น การเปลี่ยนชื่อ, เบอร์โทรศัพท์ หรือเลขบัตรประชาชนให้เป็นข้อมูลสมมติ
เหมาะอย่างยิ่งสำหรับการจัดเตรียมข้อมูลทดสอบ (Test Data) ให้ทีม Developer โดยที่ยังคงความปลอดภัยตามมาตรฐาน PDPA หรือ GDPR
รองรับฐานข้อมูลแทบทุกประเภทที่มี Driver JDBC เช่น Oracle, MySQL, MariaDB, PostgreSQL, SQL Server, DB2, และ Sybase
สามารถส่งออกข้อมูล (Export) ได้หลากหลายรูปแบบ ไม่ว่าจะเป็น SQL สคริปต์, ไฟล์ XML หรือแม้แต่ DBUnit datasets
ตรวจสอบโครงสร้างฐานข้อมูล (Schema) โดยอัตโนมัติ และอนุญาตให้ผู้ใช้กำหนดความสัมพันธ์เพิ่มเติม (Virtual Relations) เองได้หากในฐานข้อมูลไม่ได้ทำ FK ไว้
ออกแบบมาให้ทำงานกับตารางที่มีข้อมูลหลายล้านแถวได้อย่างมีประสิทธิภาพโดยไม่ทำให้ฐานข้อมูลหลักค้าง
มีฟีเจอร์ช่วยลบข้อมูลตามเงื่อนไข (Cascade Delete) ที่ซับซ้อน ช่วยให้การล้างข้อมูลเก่าทำได้อย่างปลอดภัย และหมดจด
โปรแกรม Jailer เป็นซอฟต์แวร์ ฟรี (Free) ที่พัฒนาแบบ โอเพ่นซอร์ส (Open-Source) ที่อยู่ภายใต้เงื่อนไขการใช้งานแบบ Apache-2.0 License ซึ่งหมายความว่าผู้ใช้สามารถใช้งาน, ดัดแปลง, แจกจ่าย และเข้าถึง โค้ดต้นฉบับ (Source Code) ได้อย่างเสรี ภายใต้เงื่อนไขที่กำหนด
หากต้องการค้นหาข้อมูลเพิ่มเติม สามารถติดต่อกับทางผู้พัฒนาโปรแกรมนี้ได้ผ่านทางช่องทางเว็บไซต์ (Website) : https://wisser.github.io/Jailer/home.htm (ภาษาอังกฤษ) ได้เลย
Jailer is not just a typical database management tool; it is a high-level, specialized solution designed for deep data relationship management. Its core function is Database Subsetting, which involves extracting small datasets from large, complex databases while maintaining full referential integrity. This makes the program exceptionally useful for developers who need to create realistic test databases that are compact, fast, and space-efficient.
Beyond data extraction, Jailer also functions as a Relational Data Browser. This allows users to search and visualize data across various tables by following interconnected relationships or keys, making large-scale database analysis much easier and more systematic than manually writing SQL queries for individual tables. Additionally, it features critical security capabilities like Data Anonymization, which masks sensitive personal information during the extraction process. This ensures that the data can be used safely and remains in compliance with data protection standards.
คำสำคัญ