
Window Inspector (โปรแกรม Windows Inspector ตรวจสอบข้อมูลเชิงลึก ของ Windows) : สำหรับโปรแกรมนี้มีชื่อว่า โปรแกรม Window Inspector ซึ่งแปลเป็นภาษาไทยตรงๆ เลยก็คือ โปรแกรมตรวจสอบระบบปฏิบัติการ Windows ของเรานั่นเอง มันจัดว่าเป็น โปรแกรมที่เหมาะสำหรับ ผู้พัฒนาซอฟต์แวร์ (Software Developer) สามารถ แสดงข้อมูลเชิงลึก (Low-Level Properties) ของระบบปฏิบัติการ Windows ออกมาได้ ไม่ว่าจะเป็น การแสดงคลาสต่างๆ ส่วนประกอบต่างๆ โปรเซส ต่างๆ ของ Windows ก็สามารถทำได้หมด
ภายใน โปรแกรม Windows Inspector นี้ยัง มีระบบการค้นหา ข้อมูลต่างๆ อย่างละเอียด นอกจากนี้แล้ว โปรแกรม Windows Inspector นี้ยังสามารถมอนิเตอร์ดู โปรแกรมต่างๆ ที่รันทำงานอยู่บนเครื่องคอมพิวเตอร์ของคุณได้ แบบเรียลไทม์ ว่ามันมีการรับส่งข้อมูล ระหว่าง โปรแกรม กับ Windows ของคุณเป็นอย่างไรกันบ้าง
Note : โปรแกรม Windows Inspector โปรแกรมนี้ ทางผู้พัฒนา โปรแกรม (Program Developer) เขาได้แจกให้ ทุกท่านได้นำไปใช้กันฟรีๆ (FREE) ท่านไม่ต้องเสียค่าใช้จ่ายใดๆ ทั้งสิ้น โดยท่านสามารถที่จะ ติดต่อกับทาง ผู้พัฒนาโปรแกรมนี้ได้ผ่านทางช่องทางอีเมล (E-Mail) : support@binaryfortress.com (ภาษาอังกฤษ) ได้ทันทีเลย
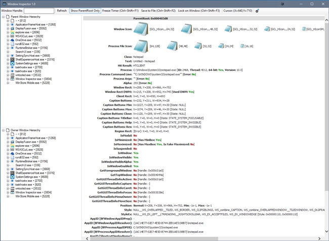
This program is called "Window Inspector". It is an amazing application that can view the window class, text, properties and more, simply by moving your mouse cursor over a target window! Use Window Inspector's built-in hotkeys to freeze the info, save to a file or lock on a window so you can see its properties changing in realtime.
Browse through the parent/child or owner/child window hierarchies per-process and see all the windows associated with an application. Double-click any window in the tree-view to see its detailed properties, icons and more.

คำสำคัญ