
SynapseDBA (โปรแกรม IDE สำหรับฐานข้อมูล รองรับทุกแพลตฟอร์ม) : SynapseDBA เป็นโปรแกรมประเภท Database Integrated Development Environment (IDE) และเครื่องมือสำหรับบริหารจัดการฐานข้อมูล (Administration Client) ที่ถูกออกแบบมาให้เป็นศูนย์กลางในการทำงานกับฐานข้อมูลหลากหลายประเภทภายใน ส่วนต่อประสานกับผู้ใช้ (UI) เดียว โดยมีจุดเด่นอยู่ที่ความเบาของตัวโปรแกรม แต่ยังคงความทรงพลังในการจัดการทั้งฐานข้อมูลในกลุ่ม SQL เช่น MySQL, PostgreSQL และฐานข้อมูลกลุ่ม NoSQL
หัวใจสำคัญของโปรแกรม SynapseDBA คือ การช่วยให้เหล่านักพัฒนา และผู้ดูแลระบบฐานข้อมูล สามารถเขียนและรันคิวรี (Query) ได้อย่างสะดวกรวดเร็วผ่านตัวแก้ไขรหัสที่มีระบบช่วยสะกดคำอัตโนมัติ (Autocomplete) และการเน้นสีไวยากรณ์ (Syntax Highlighting) นอกจากนี้ ยังรองรับการจัดการหลายการเชื่อมต่อพร้อมกันในพื้นที่ทำงานเดียว ทำให้ไม่ต้องสลับโปรแกรมไปมาเมื่อต้องทำงานกับฐานข้อมูลต่างระบบกัน
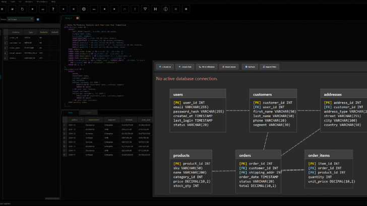
ในส่วนของการจัดการข้อมูล และโครงสร้าง โปรแกรม SynapseDBA มาพร้อมกับเครื่องมือแบบภาพ (Visual Tools) ที่ช่วยให้การออกแบบตาราง, การแก้ไขข้อมูลในรูปแบบตาราง (Grid-style editor) และการสร้างแผนผังความสัมพันธ์ของข้อมูล (ER Diagrams) ทำได้ง่ายขึ้น รวมถึงมีฟีเจอร์สำหรับการย้ายข้อมูล (Migration) หรือการคัดลอก Schema ระหว่างสภาพแวดล้อมที่ต่างกัน ซึ่งช่วยลดความยุ่งยากในขั้นตอนการทำงานด้าน DevOps
นอกจากฟังก์ชันด้านการเขียนโปรแกรมแล้ว โปรแกรม SynapseDBA ยังให้ความสำคัญกับการตรวจสอบประสิทธิภาพ (Performance Monitoring) โดยมีหน้าจอแสดงผลค่าสถิติต่างๆ แบบสด (Live Metrics) และการระบุคิวรีที่ทำงานช้าเพื่อให้ผู้ใช้งานสามารถปรับแต่งฐานข้อมูลให้ทำงานได้ดียิ่งขึ้น ในด้านความปลอดภัย โปรแกรมรองรับการเชื่อมต่อผ่านช่องทางที่มีความปลอดภัยสูง ทั้งการใช้ SSH Tunneling และการรองรับ โปรโตคอล (Protocol) SSL/TLS เพื่อปกป้องข้อมูลในขณะรับส่ง ซึ่งปัจจุบันตัวโปรแกรมมีเวอร์ชัน Community ที่เปิดให้ใช้งานได้ฟรีทั้งในงานส่วนตัว และงานเชิงพาณิชย์ โดยเน้นการพัฒนาให้ทำงานได้ข้ามแพลตฟอร์มทั้งบน ระบบปฏิบัติการ (OS) หลักทั้ง วินโดวส์ (Windows), แมคโอเอส (macOS) และ ลีนุกซ์ (Linux)
รองรับการเชื่อมต่อ และบริหารจัดการฐานข้อมูลหลากหลายประเภทในโปรแกรมเดียว
ตัวโปรแกรมมีฟีเจอร์ และหน้าตาการใช้งานที่เหมือนกันทุกระบบ ถูกออกแบบมาให้รองรับการใช้งานทั้งบน
สามารถสร้าง, แก้ไข และลบตาราง (Tables) รวมถึงจัดการความสัมพันธ์ของข้อมูลผ่านหน้าต่างกราฟิกโดยไม่จำเป็นต้องพิมพ์คำสั่งเองทั้งหมด
ช่วยให้ผู้ใช้สามารถแก้ไขข้อมูลในฐานข้อมูลได้โดยตรงในลักษณะคล้ายโปรแกรม Spreadsheet เช่น Excel พร้อมระบบ Search และ Filter ที่ทรงพลัง
มีเครื่องมือในการสร้างแผนภาพแสดงความสัมพันธ์ของข้อมูลจากฐานข้อมูลโดยอัตโนมัติ เพื่อช่วยให้เห็นภาพรวมของโครงสร้างฐานข้อมูลขนาดใหญ่ได้ชัดเจนขึ้น
รองรับการเชื่อมต่อผ่าน SSH Tunneling และการเข้ารหัสข้อมูลด้วย SSL/TLS เพื่อความปลอดภัยในการบริหารจัดการฐานข้อมูลบน คลาวด์ (Cloud) หรือ เซิร์ฟเวอร์ (Server) ระยะไกล
มีหน้าจอ Dashboard สำหรับดูสถานะการทำงานของฐานข้อมูลแบบ Real-time ช่วยระบุคิวรีที่มีปัญหา หรือคิวรีที่ทำงานช้า (Slow Queries)
รองรับ
ในรูปแบบไฟล์ประเภทต่างๆ
เปิดให้ดาวน์โหลดในรูปแบบ Community Edition ที่สามารถใช้ทำงานได้ทั้งส่วนตัว และเชิงพาณิชย์ โดยตัวโปรแกรมมีขนาดเล็ก และไม่กินทรัพยากรเครื่องมากนัก
โปรแกรม SynapseDBA มีให้เลือกใช้งานได้ทั้งเวอร์ชันฟรี และเสียเงิน โดยมีตัวเลือกดังต่อไปนี้
| คุณสมบัติ | Community Edition | Professional Edition | Enterprise Edition |
| ราคา (ประมาณ) | ฟรี (Free) | $49 / ปี (ต่อผู้ใช้) | $99 / ปี (ต่อผู้ใช้) (3,115 บาท/ปี) |
| วัตถุประสงค์การใช้งาน | ส่วนตัว / งานทั่วไป | นักพัฒนามืออาชีพ | องค์กรขนาดใหญ่ / ทีม |
| การเชื่อมต่อฐานข้อมูล | รองรับพื้นฐาน (Standard) | รองรับทั้งหมด (Full Support) | รองรับทั้งหมด + ฟีเจอร์ขั้นสูง |
| SQL Editor | มี (พื้นฐาน) | มี + Autocomplete ขั้นสูง | มี + การจัดการคิวรีระดับสูง |
| Visual Tools (ERD) | จำกัดบางส่วน | ใช้งานได้เต็มรูปแบบ | ใช้งานได้เต็มรูปแบบ |
| การจัดการ Schema | พื้นฐาน | มีระบบเปรียบเทียบ Schema | ระบบเปรียบเทียบและ Sync ขั้นสูง |
| นำเข้า/ส่งออกข้อมูล | CSV / SQL | หลากหลายรูปแบบมากขึ้น | ครบทุกรูปแบบ + ระบบอัตโนมัติ |
| ระบบความปลอดภัย | SSH Tunnel พื้นฐาน | SSH / SSL เต็มรูปแบบ | มาตรฐานความปลอดภัยระดับองค์กร |
| การสนับสนุน (Support) | ผ่านชุมชน (Community) | อีเมล (Email Support) | ลำดับความสำคัญสูงสุด (Priority) |
| แพลตฟอร์ม | Windows, Mac, Linux | ||
หากต้องการค้นหาข้อมูลเพิ่มเติม สามารถติดต่อกับทางผู้พัฒนาโปรแกรมนี้ได้ผ่านทางช่องทางเว็บไซต์ (Website) : https://www.synapsedba.com/ (ภาษาอังกฤษ) ได้เลย
SynapseDBA is a Database Integrated Development Environment (IDE) and administration client designed to serve as a centralized hub for managing various types of databases within a single User Interface (UI). Its key strength lies in its lightweight architecture, which remains powerful enough to handle both SQL databases, such as MySQL and PostgreSQL, and NoSQL database groups.
The core essence of SynapseDBA is to empower developers and database administrators (DBA) to write and execute queries with speed and convenience. It features a robust code editor equipped with Autocomplete and Syntax Highlighting. Furthermore, it supports managing multiple simultaneous connections within a single workspace, eliminating the need to switch between different applications when working with diverse database systems.
คำสำคัญ