
System Information X (ดูสเปกเครื่องคอมพิวเตอร์ อย่างละเอียดมากๆ) : สำหรับโปรแกรมนี้มีชื่อว่า โปรแกรม System Information X มันเป็นโปรแกรมขนาดเล็ก ที่พัฒนาโดยผู้พัฒนาโปรแกรมจาก ประเทศสาธารณรัฐเช็ก (Czech Republic) มันเป็นโปรแกรมที่เอาไว้ใช้ในการดูรายละเอียด เกี่ยวกับสเปกเครื่องคอมพิวเตอร์ของคุณปัจจุบัน ว่ามีสถานะเป็นอย่างไรในรายละเอียดเชิงลึก ซึ่งจะละเอียดกว่าส่วนของ "Performance" ในส่วนของการ บริหารจัดการงาน หรือ "Task Manager" ที่ติดมากับระบบปฏิบัติการ Windows ในทุกยุคทุกสมัย แน่นอน
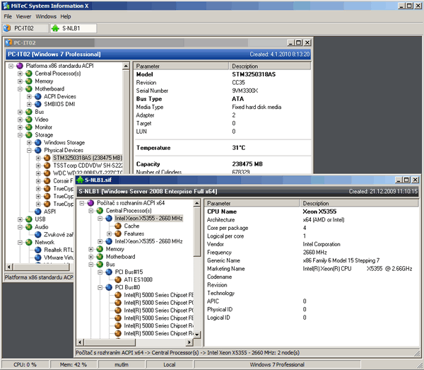
โดยเมื่อคลิกเปิด โปรแกรม System Information X ตัวนี้ เข้ามาแล้ว ก็จะพบกับ การแสดงรายละเอียดเกี่ยวกับหน่วยประมวลผลกลางซีพียู (Central Processor) รายละเอียดของหน่วยความจำ (Memory) แผงวงจรหลักเมนบอร์ด (Motherboard) บัส (Bus) ที่ใช้รับส่งข้อมูลกันภายในเมนบอร์ด รวมไปถึงข้อมูล การ์ดจอ (Video) ข้อมูลจอมอนิเตอร์ (Monitor) ข้อมูลอุปกรณ์จัดเก็บข้อมูล (Storage) ข้อมูลการเชื่อมต่อของพอร์ต USB ข้อมูลด้านเสียง (Audio) ข้อมูลการเชื่อมต่อเน็ตเวิร์ค (Network) เป็นต้น แถมยังมีการแสดงข้อมูลการบริโภค การใช้ซีพียู และ หน่วยความจำ ปัจจุบัน ให้ทราบในแถบด้านล่างอีกด้วย
โดยการแสดงผลข้อมูลของ โปรแกรม System Information X นั้นเป็นการแสดงด้วยโครงสร้างลักษณะต้นไม้ (Tree-Like Structure) คือเมื่อกดปุ่ม (+) เพื่อดูข้อมูลในแต่ละอุปกรณ์หลัก แต่ละหมวด ก็สามารถเจาะลึกหมวดย่อย เข้าไปได้เรื่อยๆ อีก ซึ่งข้อมูลที่ทางโปรแกรมนี้ให้มานั้นขอบอกว่าละเอียดลึกมากๆ เหมาะสำหรับใครที่ต้องทำงานเกี่ยวกับฮาร์ดแวร์ อย่างเช่น ร้านซ่อมคอมพิวเตอร์ ร้านรับประกอบคอมพิวเตอร์ หรือแม้แต่ผู้ใช้งานทั่วไป ที่ต้องการที่จะ ดาวน์โหลดโปรแกรม ตัวนี้ไปใช้เพื่อดูสถานะ ของเครื่องว่าเป็นอย่างไร สเปกเป็นยังไง โดนร้านคอมพิวเตอร์ หลอกมาหรือเปล่า อะไรแบบนี้เป็นต้น มีประโยชน์มากๆ เลยทีเดียว
Note : โปรแกรม System Information X โปรแกรมนี้ ทางผู้พัฒนา โปรแกรม (Program Developer) เขาได้แจกให้ ทุกท่านได้นำไปใช้กันฟรีๆ (FREE) ท่านไม่ต้องเสียค่าใช้จ่ายใดๆ ทั้งสิ้น โดยท่านสามารถที่จะ ติดต่อกับทาง ผู้พัฒนาโปรแกรมนี้ได้ผ่านทางช่องทางอีเมล (E-Mail) : michal.mutl@mitec.cz (ภาษาอังกฤษ หรือ ภาษาเช็ก) ได้ทันทีเลย
This program is called "System Information X". It is an application is based on MiTeC System Information Component Suite and provides complex system information about your system.
It has capability to save brief text of full XML report and store data in structured storage file (readable by using standard Windows API), that can be lately viewed as well.


คำสำคัญ