ดาวน์โหลดโปรแกรมฟรี
       
   สมัครสมาชิก   เข้าสู่ระบบ

POSExpress 2016 (โปรแกรม POSExpress ระบบงานขาย จัดการสต๊อกสินค้า) โปรแกรมไทย (Thai Software)

 
POSExpress 2016 (โปรแกรม POSExpress ระบบงานขาย จัดการสต๊อกสินค้า)
เมื่อ : 6 กันยายน 2559
ผู้เข้าชม : 10,940
ดาวน์โหลดโปรแกรม POSExpress 2016 ใช้กับธุรกิจงานขายสินค้า หลากหลายรูปแบบ มีระบบ รับสินค้า ปรับปรุ่งสต๊อก ปรับราคา คำนวณต้นทุน รวมถึงระบบสมาชิก และอื่นๆ อีกมากมาย

 
 
 
 
 
โหวตให้คะแนน
 
ดาวน์โหลด
 
(ครั้ง)
490
 
(ทั้งหมด)
0
 
(สัปดาห์ก่อน)
 
 

ข้อมูลทั่วไป ก่อน ดาวน์โหลดโปรแกรม

เวอร์ชัน 1.4.1
ปรับปรุงเมื่อ
(Last Updated : September 6, 2016)
ผู้เข้าชม 10,940 ครั้ง
ผู้พัฒนา
ระบบปฏิบัติการ (OS)
Windows XP , Windows Vista , Windows 7 (Seven) , Windows 8 , Windows 8.1 , Windows 10
 
 
0 POSExpress+2016+%28%E0%B9%82%E0%B8%9B%E0%B8%A3%E0%B9%81%E0%B8%81%E0%B8%A3%E0%B8%A1+POSExpress+%E0%B8%A3%E0%B8%B0%E0%B8%9A%E0%B8%9A%E0%B8%87%E0%B8%B2%E0%B8%99%E0%B8%82%E0%B8%B2%E0%B8%A2+%E0%B8%88%E0%B8%B1%E0%B8%94%E0%B8%81%E0%B8%B2%E0%B8%A3%E0%B8%AA%E0%B8%95%E0%B9%8A%E0%B8%AD%E0%B8%81%E0%B8%AA%E0%B8%B4%E0%B8%99%E0%B8%84%E0%B9%89%E0%B8%B2%29
A- A+
แชร์หน้าเว็บนี้ :

POSExpress Download

โปรแกรมระบบงานขาย POSExpress 2016

POSExpress 2016 (โปรแกรมระบบงานขาย จัดการสต๊อกสินค้า) : สำหรับโปรแกรมนี้มีนามว่า โปรแกรม POSExpress 2016 มันเป็นโปรแกรมงานขาย ที่พัฒนาจากการใช้งานจริง ซึ่งรองรับกับระบบงานขายในธุรกิจหลากหลายรูปแบบ ภายในโปรแกรมมีระบบจัดการกับข้อมูลสินค้าได้อย่างละเอียด ไม่ว่าจะเป็น ระบบการซื้อขายสินค้า รับคืนสินค้า ปรับปรุงสต๊อก ปรับราคา คำนวณต้นทุน รวมถึงระบบข้อมูลของสมาชิก หรือกลุ่มลูกค้าได้อีกด้วย 

โปรแกรม POSExpress มีระบบรองรับการใช้งานในการขายรูปแบบต่างๆ ได้ ทั้ง ระบบการขายแบบเงินสด แบบขายเชื่อ หรือแบบเงินมัดจำ ก็ได้เช่นกัน อีกทั้งยังสามารถใช้งานแบบหลายๆ เครื่องพร้อมกันผ่านทางระบบออนไลน์ หรือจะใช้แบบเครื่องเดียวแบบออฟไลน์ก็ได้ นอกจากนี้โปรแกรมยังได้ออกแบบให้ดูเรียบง่าย เป็นระเบียบไม่ซับซ้อน ทำให้ใช้งานได้ง่าย พร้อมทั้งยังสามารถเลือกรูปแบบหน้าตาของโปรแกรม (Skin) ได้ตามความชอบส่วนตัว 


Program Features (คุณสมบัติ และความสามารถของโปรแกรม POSExpress 2016 เพิ่มเติม)

  • เมื่อรับสินค้าหรือปรับปรุ่งสต๊อกคำนวณต้นทุนให้เลย ตัดสต๊อกสินค้าทันที
  • ใช้งานได้ทั้งแบบเครื่องเดียวหรือแบบต่อหลายเครื่อง
  • มีระบบการบันทึกข้อมูลบริษัทและจัดการกับกลุ่มสินค้าได้อย่างละเอียด เช่น
    • เพิ่มรายการสินค้า
    • หน่วยนับสินค้า
    • ปรับราคาสินค้า
    • ปรับปรุงสต๊อกสินค้า
  • สามารถบันทึกข้อมูลและจัดการกับระบบสมัครสมาชิกได้
  • ระบบการขายสินค้า รองรับการชำระเงินได้หลากหลายรูปแบบ เช่น
    • เงินสด
    • เงินเชื่อ
    • บัตรเครดิต
    • เงินมัดจำ
  • มีระบบจัดการกับบัญชีผู้ใช้งานแต่ละคนได้
  • รองรับการใช้งานกับธุรกิจที่มีหลากหลายสาขา
  • สามารถกำหนดรูปแบบการพิมพ์เอกสารการขาย ได้อย่างละเอียด
  • มีระบบการรายงานสรุปยอดต่างๆ ได้อย่างชัดเจน เช่น
    • รายงาน การขาย
    • รายงาน Stock card
    • รายงาน แสดงสต๊อกสินค้า
    • รายงาน มัดจำคงค้าง
    • รายงาน ภาษีชื้อ (กรณีจดทะเบียนภาษีมูลค่าเพิ่ม)
    • รายงาน ภาษีขาย (กรณีจดทะเบียนภาษีมูลค่าเพิ่ม) ​​​​​​
  • ใช้ระบบฐานข้อมูล เพื่อเก็บข้อมูลของ PostgreSQL ที่แจกฟรี (Freeware) รองรับการใช้งานบนระบบปฏิบัติการ
    • Windows Server
    • Linux
    • Mac OSX

Note : โปรแกรม POSExpress 2016 ที่คุณกำลังจะดาวน์โหลดนี้ มีคุณสมบัติเป็นแชร์แวร์ (Shareware) ซึ่งทางผู้พัฒนา โปรแกรม (Program Developer) เขาให้คุณ ได้สามารถ นำไปใช้กันก่อน โดยสามารถทดลองขายได้ถึง 300 บิลกันก่อน

และถ้าหากต้องการจะใช้ต่อกันในแบบตัวเต็มๆ คุณสามารถที่จะติดต่อกับทางผู้พัฒนา โปรแกรมนี้ได้ผ่านทางช่องทางอีเมล (E-Mail) : itoseetheworld@gmail.com (ภาษาไทยและอังกฤษ) ได้ทันทีเลย


โปรแกรมระบบงานขาย POSExpress 2016

รูปภาพตัวอย่างการออกใบเสร็จรับเงิน ของโปรแกรมระบบงานขาย POSExpress 2016

โปรแกรมระบบงานขาย POSExpress 2016

รูปภาพตัวอย่างการขายสินค้า ของโปรแกรม POSExpress 2016

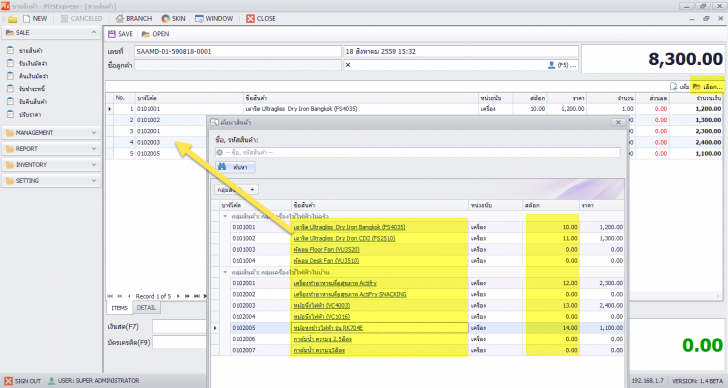
โปรแกรมระบบงานขาย POSExpress 2016

รูปภาพตัวอย่างการค้นหาสินค้า ของโปรแกรมระบบงานขาย POSExpress 2016

โปรแกรมระบบงานขาย POSExpress 2016

รูปภาพตัวอย่างการคำนวณเงินทอน ของโปรแกรมระบบงานขาย POSExpress 2016

รูปประกอบ

  POSExpress 2016 (โปรแกรม POSExpress ระบบงานขาย จัดการสต๊อกสินค้า) : POSExpress 2016 (โปรแกรม POSExpress ระบบงานขาย จัดการสต๊อกสินค้า) : POSExpress 2016 (โปรแกรม POSExpress ระบบงานขาย จัดการสต๊อกสินค้า) : POSExpress 2016 (โปรแกรม POSExpress ระบบงานขาย จัดการสต๊อกสินค้า) : POSExpress 2016 (โปรแกรม POSExpress ระบบงานขาย จัดการสต๊อกสินค้า) : POSExpress 2016 (โปรแกรม POSExpress ระบบงานขาย จัดการสต๊อกสินค้า) :

 
0 POSExpress+2016+%28%E0%B9%82%E0%B8%9B%E0%B8%A3%E0%B9%81%E0%B8%81%E0%B8%A3%E0%B8%A1+POSExpress+%E0%B8%A3%E0%B8%B0%E0%B8%9A%E0%B8%9A%E0%B8%87%E0%B8%B2%E0%B8%99%E0%B8%82%E0%B8%B2%E0%B8%A2+%E0%B8%88%E0%B8%B1%E0%B8%94%E0%B8%81%E0%B8%B2%E0%B8%A3%E0%B8%AA%E0%B8%95%E0%B9%8A%E0%B8%AD%E0%B8%81%E0%B8%AA%E0%B8%B4%E0%B8%99%E0%B8%84%E0%B9%89%E0%B8%B2%29
แชร์หน้าเว็บนี้ :
Keyword คำสำคัญ
โปรแกรมขายหน้าร้าน
 
 
 
 
Software  

โปรแกรมที่เกี่ยวข้อง !

 
Comment  

ความคิดเห็น ()

ความคิดเห็นที่ 1
26 กันยายน 2559 13:12:12
Profile Pictureสมาชิก : Member
Comment Bubble Triangle
สอบถามข้อมูลเพิ่มเติมได้เลยนะครับ
https://www.facebook.com/CodeDark
 
Spacer
 
ส่งโปรแกรม
Submit Software

บริการเช็คความเร็วเน็ต (Speedtest) และ เช็คไอพี (Check IP)

บริการเช็คความเร็วเน็ต (Speedtest) ใช้ทดสอบความเร็วเน็ต พร้อมบริการ เช็คไอพี ตรวจสอบความถูกต้องไอพีของคุณ