
Home Loan Management Planner (โปรแกรมคํานวณดอกเบี้ยเงินกู้) : โปรแกรมวางแผนการเลือกธนาคารที่ให้ดอกเบี้ยตํ่าสุด ในการกู้ยืมเงิน (ผู้ใช้สามารถกำหนด และ ระบุได้เอง) เพื่อช่วยคุณ วางเเผนการผ่อนชําระ เพื่อให้ดอกเบี้ยที่ต้องจ่ายน้อยสุด โดยคํานวนจากเวลาตามปฏิทินจริง ภายในโปรแกรมนี้มีความสามารถที่จะช่วยในการ คํานวณหาดอกเบี้ยรวมตลอดอายุสัญญากู้ เเละระยะเวลาการผ่อนชําระเงินกู้ ตามอัตราดอกเบี้ย เงินต้น เเละจํานวนเงินผ่อนชําระต่อเดือน เพื่อสร้างวินัยทางการเงินให้กับตัวคุณ ให้ใช้จ่ายใช้สอยเงินได้อย่างมีคุณภาพ และ ประสิทธิภาพมากสที่สุด เท่าที่จะมากได้
Program Features (คุณสมบัติและความสามารถของโปรแกรมวางแผนการเงิน Home Loan Management Planner) :
Installation Instructions (ขั้นตอนการติดตั้งโปรแกรม)
หรือเข้าไปยังเว็บไซด์ https://homeloanapp-interest.rhcloud.com/index.jsp เพื่อโหลดโดยตรงได้เลยครับ
Note : โปรแกรมนี้ มีคุณสมบัติเป็น Shareware ทางผู้พัฒนา โปรแกรม (Program Developer) เขาได้ท่านได้นำไปใช้กันก่อนโดยในเวอร์ชันทดลองใช้นั้น จะไม่สามารถแก้ไขค่าบางอย่างได้ เช่น เงินต้น / โครงสร้างอัตราดอกเบี้ย / ค่า MLR ค่า MRR เป็นต้น หากต้องการใช้งานได้ครบ แก้ไขค่าต่างๆ ได้ทั้งหมด ค่าลงทะเบียนอยู่ที่ 500.00 บาท สามารถที่จะติดต่อกับทางผู้พัฒนา โปรแกรมนี้ได้ทางอีเมล : tawatchaik@hotmail.com (ภาษาไทยม ภาษาอังกฤษ) หรือทาง LINE ID : tawatchai162 (สำหรับผู้ที่ โหลด LINE) นะครับ

เปรียบเทียบดอกเบี้ยเเบบกราฟ



คำสำคัญ
|
ความคิดเห็นที่ 3
16 ตุลาคม 2557 11:32:26
|
||
|
ลูกค้าที่โอนเงินเเล้ว รบกวนถ่าย หลักฐานการโอนเงิน เช่น slip atm ส่งมาทาง line id : tawatchai162 เพื่อความรวดเร็วในการส่ง serial number ไปใหด้วยครับ
|
|
|
ความคิดเห็นที่ 2
21 มกราคม 2557 15:13:15
|
||
|
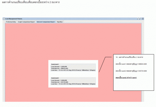
โปรแกรมสามารถเปรียบเทียบหาดอกเบี้ยตํ่าสุด ดูจากวิธีการใช้งานโปรแกรม
http://homeloanapp-interest.rhcloud.com/Manual.pdf |
|
|
ความคิดเห็นที่ 1
26 พฤศจิกายน 2556 13:12:38
|
||
|
GUEST |
|
ธวัชชัย
ผมได้รับคําถามทางเมล์ถึงวิธีการติดตั้งโปรแกรมอย่างไร ให้ทําตามขั้นตอนด้านล่างครับInstallation Instructions (ขั้นตอนการติดตั้งโปรแกรม) 1. ดาวน์โหลดและติดตั้งไฟล์ โปรแกรม jre7.exe (ขนาดไฟล์ประมาณ 18.7 MB.) 2. ดาวน์โหลดโปรแกรมนี้ไปติดตั้ง HomeLoanCalculator.rar (ขนาดไฟล์ประมาณ 3.7 MB.) 3. แตกไฟล์ไฟล์ HomeLoanCalculator.rar ลงบนเครื่อง เข้าไปยัง folder ที่เเตก file เเล้วดับเบิลคลิกที่ HomeLoanCalculator.jar เพื่อเปิดโปรแกรม ** โดยเข้าไปโหลดโดยคลิกที่ link เลยครับ หรือ จะเข้าไปโหลดที่เว็บ http://homeloanapp-interest.rhcloud.com/index.jsp ก็ได้ครับ ขอบคุณครับ |